24 апреля 2026 года
Продолжая развивать партнёрские отношения с разработчиками отечественных программных комплексов для инженерных расчётов, компании «Адванс Инжиниринг» и АО «Цифровая мануфактура» заключили соглашение о сотрудничестве.
АО «Цифровая мануфактура» специализируется на создании специализированных САПР для автоматизации проектирования бортовых кабельных сетей, гидравлических и пневматических трубопроводных систем авиационной, космической и судостроительной техники. В портфель компании входят флагманские продукты: САПР «Макс» для автоматизации проектирования кабельных сетей и трубопроводных систем, «Макс.EDA» — отечественная кроссплатформенная EDA-система для проектирования электронных устройств с поддержкой ЕСКД, 3D-моделированием печатных плат и управлением библиотеками компонентов, а также ПК «Надежность» для расчетов надежности и отказобезопасности изделий. Все решения работают на отечественных операционных системах, не требуют эмуляции зарубежных сред и полностью соответствуют регуляторным требованиям в области импортозамещения.
«Адванс Инжиниринг» обеспечивает экспертное сопровождение на всех этапах цифровизации: от аудита инфраструктуры и подбора ПО до адаптации расчётных методик, обучения персонала и технической поддержки на протяжении всего жизненного цикла проекта. Объединение разработчика специализированных САПР и интегратора инженерных решений создаёт синергетический эффект для заказчиков авиационной, судостроительной, энергетической и машиностроительной отраслей.
Ключевые преимущества сотрудничества для промышленных предприятий:
Команды компаний всегда готовы оказать комплексную поддержку промышленным предприятиям в переходе на отечественное инженерное ПО, проведении расчётов нестандартных задач, оптимизации проектных процессов и организации пилотных внедрений.
Сотрудничество «Адванс Инжиниринг» и АО «Цифровая мануфактура» направлено на повышение технологической независимости отечественной промышленности и создание надёжных, верифицированных решений для цифрового проектирования нового поколения.
Для получения дополнительной информации, запроса демонстрации решений или обсуждения условий сотрудничества обращайтесь через официальный сайт «Адванс Инжиниринг», а также в социальных сетях компании
22 апреля 2026 года
На Уральском заводе гражданской авиации (УЗГА, входит в Союзмаш России) завершилось внедрение системы автоматизированного проектирования «Макс» (САПР «Макс») разработки компании «Цифровая мануфактура». Отечественное программное обеспечение резидента ОЭЗ «Дубна» заменило импортное, и конструкторы работают в ней без потери качества и производительности.
Раньше проектирование бортовых комплексов велось в одной из иностранных программ. Однако ее производитель ушел из России. В результате техническая поддержка прекратилась, а купить новые лицензии стало невозможно. При этом потребность в автоматизации только выросла. Завод начал выпускать больше авиационной техники, проекты стали сложнее, а число конструкторов увеличилось.
Чтобы найти подходящее решение, специалисты УЗГА проанализировали рынок и выбрали САПР «Макс» - программное обеспечение, созданное для автоматизации проектирования бортовых кабельных сетей и трубопроводных систем. На заводе систему протестировали, доработали и конструкторы перешли на новую программу. Сегодня она уже работает в промышленном режиме.
Как отмечают на УЗГА, система «Макс» тесно связана с другими информационными системами предприятия. Чтобы избежать путаницы в обозначениях электротехнических компонентов, на заводе была внедрена единая система управления мастер-данными на платформе 1С. Если конструктору нужен новый компонент, он оформляет заявку, компоненту присваивают уникальный на предприятии код, и информация автоматически интегрируется во все программы.
«Кроме того, новая система сама помогает избегать ошибок. Например, она проверяет, подходят ли провода по сечению, стыкуются ли разъемы, а также рассчитывает толщину жгута и количество материалов. Параллельно с этим программа автоматически создает чертежи и документы - таблицы, спецификации, перечни покупных изделий. Все это значительно экономит время конструкторов», - уточнили на предприятии.
Таким образом, благодаря разработке «Цифровой мануфактуры», авиазаводу удалось полностью заменить импортное ПО и сохранить старую базу компонентов, в которую сегодня ежемесячно добавляется около 300 новых позиций. Организация работы конструкторов в единой цифровой среде позволила значительно ускорить выпуск документации и обеспечить стабильный выпуск сложной авиационной техники.
16 апреля 2026 года
Выставка ExpoElectronica 2026 подошла к концу, и для АО «Цифровая мануфактура» она стала продуктивной площадкой для профессионального диалога. Специалисты компании были рады встретить на стендах действующих партнеров, коллег и представителей промышленности, заинтересованных в качественном импортозамещении инженерного ПО.
На двух выставочных площадках была представлена экосистема отечественных решений, закрывающих полный цикл проектирования:
В рамках семинара ведущий специалист АО «Цифровая мануфактура»
Е.А. Сырцев представил доклад на тему «САПР Макс — эффективный отечественный
инструмент для проектирования кабельных сетей».
В докладе были освещены преимущества перехода на российское ПО,
оптимизация трудоемкости проектирования и интеграция систем в существующие процессы предприятий.
АО «Цифровая мануфактура» признательна всем, кто посетил стенды С3023 (павильон 3, зал 14) и А1065 (павильон 3, зал 13). Прямое общение с инженерами и техническими директорами помогает компании развивать продукты в правильном векторе, максимально соответствующем запросам российской индустрии.
9–10 апреля 2026 года
АО «Цифровая мануфактура» приняла участие в XXIII Научных чтениях по авиации, посвящённых памяти Н. Е. Жуковского, прошедших в г. Москве. Мероприятие объединило представителей научного сообщества, образовательных организаций и предприятий авиационной и радиоэлектронной отрасли.
В рамках секции «Перспективные бортовые радиоэлектронные комплексы и
системы» с докладом выступили Стипанюк Даниил и Волков Алексей. Тема доклада — «Автоматизация
расчётов надёжности микроэлектроники специального и гражданского назначения».
В выступлении были представлены подходы к автоматизации расчётов надёжности и отказобезопасности
микроэлектроники, использование справочных данных, а также принципы построения единой среды
инженерных расчётов. Отдельное внимание уделено применению программного комплекса «Надёжность»,
обеспечивающего цифровое управление процессами проектирования и анализа на всех этапах жизненного
цикла изделия.
Рассмотрены преимущества внедрения единой среды электрического проектирования (ЕСЭП), включая
повышение эффективности расчётов печатных плат и сокращение сроков разработки изделий.
Научные чтения по авиации памяти Н. Е. Жуковского являются одной из ключевых отраслевых научных
площадок в России, обеспечивающей обмен результатами исследований между ведущими научными
организациями, вузами и промышленными предприятиями. Проведение конференции способствует развитию
кооперации между участниками отрасли, обмену научно-техническими результатами и формированию единых
подходов к решению актуальных задач авиационной и радиоэлектронной промышленности.
АО «Цифровая мануфактура» выражает благодарность организаторам мероприятия за высокий уровень
проведения конференции и предоставленную возможность профессионального обмена опытом. Компания была
рада принять участие в столь значимом отраслевом событии и планирует дальнейшее развитие
сотрудничества в научно-технической и образовательной сфере.
20 марта 2026 года
АО «Цифровая мануфактура» приняла участие во второй ежегодной конференции «АВИАЦИФРА», состоявшейся в Санкт-Петербурге. В этом году компания выступила официальным партнером сессии «Проектирование АТ» — ключевой площадки, объединившей экспертов для обсуждения вопросов системной инженерии, эффективности проектирования авиационной техники и актуальных стандартов сертификации.
Генеральный директор АО «Цифровая мануфактура», к.т.н. Михаил Михайлович Ерофеев представил экспертный доклад на тему: «Эффективное проектирование электрических и гидравлических систем с учётом расчёта надёжности и отказобезопасности».
В своем выступлении Михаил Михайлович акцентировал внимание на том, что проектирование современной авиатехники требует не просто замены зарубежного ПО, а перехода к цифровой системной инженерии. Традиционные подходы, основанные на использовании разрозненных инструментов, создают барьеры для обмена данными и увеличивают риски ошибок при проектировании сложных систем..
АО «Цифровая мануфактура» представила линейку отечественных продуктов, которые закрывают полный цикл разработки:
Участие в «АВИАЦИФРЕ» подтвердило востребованность комплексного
подхода «Цифровой мануфактуры». Компания получила ценную обратную связь от заказчиков и экспертного
сообщества, подтвердившую, что инструменты «Цифровой мануфактуры» готовы к промышленной эксплуатации
на предприятиях авиационной отрасли.
АО «Цифровая мануфактура» благодарит организаторов конференции «АВИАЦИФРА» за продуктивную дискуссию
и приглашает авиастроительные предприятия к сотрудничеству для реализации задач по цифровизации
инженерных процессов.
25 февраля 2026 года
Компания «Цифровая мануфактура» и университет «Дубна» подписали лицензионный договор на использование трех ее программных продуктов.
Это сотрудничество открывает новые возможности для подготовки
инженерных кадров. В рамках договора ИФИ получил безвозмездный доступ к трем программным продуктам
компании, специализирующейся на разработке систем автоматизированного проектирования (САПР) для
летательных аппаратов, флота и наземной техники.
Теперь студенты смогут осваивать проектирование бортовых кабельных сетей с помощью САПР «Макс»,
изучать разработку электронных устройств на печатных платах в системе «Макс.EDA» и анализировать
показатели надежности технических решений с использованием комплекса «Надежность». Эти инструменты,
являющиеся отечественными аналогами зарубежных решений, активно применяются на предприятиях
авиастроения, судостроения и приборостроения.
Директор инженерно-физического института Оксана Пискунова отмечает: «В ближайшее время планируется
внедрение указанных продуктов в учебный процесс по инженерным направлениям – "авиастроение",
"электроэнергетика", "электроника". Это позволит выпускникам быстрее адаптироваться и решать
профессиональные задачи на высоком уровне».
В настоящее время в различных отраслях промышленности происходит переход на отечественные
программные продукты проектирования и расчетов. Поэтому университету важно быть в тренде и готовить
будущих специалистов на современных программных продуктах.
Компании АО «Цифровая мануфактура» и ООО «РЕД СОФТ» сообщают об успешном
завершении совместных работ по интеграции системы автоматизированного проектирования «Макс» с
операционной системой РЕД ОС 8.
По итогам комплексных испытаний, проведённых специалистами обеих компаний, был выпущен
официальный сертификат совместимости. Документ подтверждает полную функциональность и стабильную
работу САПР «Макс» в среде российской операционной системы РЕД ОС 8.
РЕД ОС – российская операционная система семейства Linux для серверов и рабочих станций,
предоставляющая универсальную среду для использования прикладного программного обеспечения. РЕД
ОС зарегистрирована в Едином реестре российских программ для ЭВМ и баз данных.
Партнерство укрепляет позиции системы на рынке и соответствует стратегическому курсу на
импортонезависимость и использование отечественного программного обеспечения.
К кабельным сетям современных изделий предъявляются высокие требования из¬за увеличения количества электронных устройств, средств связи, навигации, автоматизированных систем и других факторов. Эти требования касаются проектирования, подготовки производства, изготовления и испытаний готовой продукции. Законченными элементами кабельных сетей являются жгуты. Жгут в соответствии с ЕСКД является конструкцией, которая состоит из двух и более изолированных проводов, скрепленных в пучок связыванием (ниткой, лентой) или какимлибо другим способом, и предназначена для электрической связи между элементами аппарата, прибора или устройства. Современные изделия, разрабатываемые на предприятиях РФ, ужесточают основные требования к конструкции жгутов (масса, стоимость, надежность), а также их технологичности и ремонтопригодности на различных этапах жизненного цикла изделий (как при изготовлении, так и на этапе технического обслуживания). При этом необходимо устранить все проблемы, связанные с передачей информации между конструктором и технологом, а кроме того, исключить человеческий фактор. Ведь цена ошибки очень высокая, так как процесс устранения замечаний может обходиться дорого и занимать месяцы переработки документации. Классический подход подразумевает использование в процессе изготовления жгутов следующих конструкторских документов (различные вариации и состав):
Для решения задачи по разработке цифровой модели жгутов/ из¬делий целиком и формирования отчетной
конструкторской документации в продуктовой линейке АО «Цифровая мануфактура» предусмотрена система
класса ECAD — САПР «Макс». Данная система уже зарекомендовала себя при проектировании многих
современных изделий на предприятиях РФ, получив высокую оценку пользователей.
Цифровая модель жгута/изделия, сформированная в САПР «Макс», накапливает в себе все знания по
проекту (и конструкторские, и технологические). Это единое актуальное хранилище информации по всем
документам, компонентам, проводам, устройствам, цепям, УГО и т.п. Все данные в цифровой модели
жгута/изделия хранятся в структурированном виде в СУБД PostgreSQL, которая обес¬печивает
эффективное хранение, управление и работу с ними. Данные цифровой модели доступны для применения в
любых модулях САПР «Макс».
Технология производства жгутов — это многоступенчатый процесс, требующий точности на каждом этапе.
Для решения задач технологической подготовки производства АО «Цифровая мануфактура» разработало
технологический модуль для САПР «Макс», который базируется на базе клиента и имеет прямое
бесшовное интеграционное взаимодействие с сервером приложений. Технологический модуль работает
напрямую с данными цифровой модели изделия, что позволяет эффективно решать целый ряд задач, о
которых и пойдет речь далее.
Эта функциональность позволяет сформировать полноразмерный сборочный чертеж в масштабе 1:1. Автоматически сформированный документ заблокирован от изменений топологии элементов жгута (ствола, отводов) и их размеров, определенных конструктором на этапе трассировки жгута с использованием 3D¬системы. Но при этом технологу доступно преобразование отводов (например, вписать в габариты сборочного стола) и наполнение документа специализированным содержимым (текстовые надписи, эскизы, таблицы, технологические припуски). По завершении процесса оформления технолог осуществляет печать документа и его передачу на участок сборки. Пример интерфейса представлен на рис. 1.
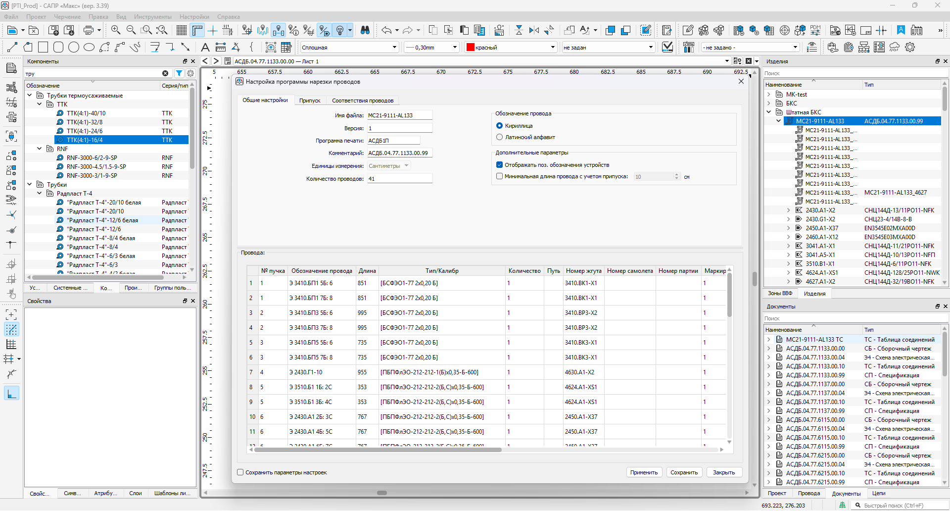
В технологическом модуле САПР «Макс» реализована функциональность, отвечающая за автоматизированную выгрузку информации о проводах в виде программы для внешнего оборудования, обеспечивающего резку проводов и лазерную гравировку каждой жилы. Для удобства монтажа резка производится пучками. Пример интерфейса представлен на рис. 2.
Данная функциональность имеет встроенный алгоритм работы по автоматизированному подбору бирок жгута (в том числе термоусаживаемых). Подбор бирок осуществляется по ранее выполненным настройкам проекта указанными материалами. При подборе учитывается тип целевого объекта (ствол или сегмент), диаметр с учетом защитных материалов и настройки правил размещения (отступ от соединителей и узловых точек, размер бирки и шаг установки). Результатом работы является необходимое количество бирок, автоматизированным способом добавленное в состав жгута. В случае возникновения конфликтов, когда в базе данных компонентов САПР «Макс» отсутствуют подходящие материалы, система уведомляет пользователя о наличии проблем и функциональность по автоматизированному подбору бирок жгута прекращает свою работу. Пример интерфейса представлен на рис. 3.
Одним из важнейших этапов технологической подготовки производства жгутов является проверка собранного изделия на соответствие конструкторской документации. И на данном этапе риск возникновения человеческого фактора максимально высок. В связи с этим функциональность технологического модуля САПР «Макс» по формированию программ тестирования электрических параметров полностью исключает участие пользователя в подготовке исходных данных. Система получает данные из цифровой модели жгута, преобразует их по встроенным алгоритмам, осуществляет подбор переходных жгутов и автоматически формирует экспортный формат (файлы программ для тестирующих комплексов). Также доступен статус работы программы. Формирование программ прозвонки возможно как для отдельных жгутов, так и для кабельной сети целиком после монтажа на изделии. Тестированию подлежат следующие параметры:
Примеры интерфейсов представлены на рис. 4¬6.
Такой формат позволяет осуществлять сохранение проектных данных в виде отдельного файла, который хранит слепок жгута и документации, описывающей его, без возможности внесения изменений. Но при этом вся интерактивность клиентского приложения САПР «Макс» полностью сохраняется (просмотр сведений о компонентах, проводах, цепях, изделиях и т.п.).
Процесс разработки функциональности модуля САПР «Макс», касающийся технологической подготовки производства жгутов и проведения испытаний готовой продукции, неразрывно связан с отработкой сценариев ее применения при тесном взаимодействии с реальными пользователями САПР «Макс» и его модулей на предприятиях корпорации АО «ПРОМТЕХ». Апробация функциональности была проведена при выполнении разработки и изготовлении бортовой кабельной сети самолетов семейства МС-21. В результате АО «Цифровая мануфактура» добивается максимально точного результата и высокой удовлетворенности пользователей. А подтверждением этого является значительное ускорение процессов проектирования жгутов — до 80% (за счет автоматизации проверок, формирования документов); подготовки производства — до 90% (за счет автоматизации формирования технологической документации); изготовления — до 90% (за счет автоматизации процессов резки проводов, гибки труб, маркировки, оплетения); испытания готовой продукции — до 95% (за счет применения автоматизированных тестирующих комплексов и формирования программ прозвонки, которые позволили снизить реальное время тестирования всего борта с нескольких месяцев до двух суток).
Источник: журнал «САПР и Графика»
Интервью с Михаилом
Ерофеевым,
генеральным директором АО «Цифровая Мануфактура»
Подведите, пожалуйста, краткие итоги 2025 года для вашей компании.
От лица всего коллектива АО «Цифровая мануфактура» с удовольствием
подвожу ключевые итоги 2025 года, который стал для нас этапом уверенного роста и стратегического
развития.
Главным результатом считаю сохранение безусловного доверия наших клиентов. Все договорные
обязательства выполнены в полном объеме с соблюдением высочайших стандартов качества. Мы не только
укрепили существующие партнерства, но и значительно расширили пул заказчиков, что является лучшим
подтверждением востребованности наших решений.
В технологическом плане год был ознаменован значительным расширением нашей платформы — Единой
среды электро- и гидропроектирования (ЕСЭП). Мы создали основу для глубокой интеграции
электрического и гидравлического проектирования в существующий ИТ-ландшафт предприятий, обеспечив
взаимодействие с системами PLM/PDM, MCAD и MDM. Это критически важно для формирования единого
цифрового контура.
Наши продукты последовательно адаптируются под уникальные методики проектирования, принятые в
ключевых отраслях отечественной промышленности: предприятиях Роскосмоса, Объединенной
авиастроительной корпорации (ОАК), Объединенной двигателестроительной корпорации (ОДК),
Объединенной судостроительной корпорации (ОСК), Госкорпорации «Росатом», Концерна ВКО
«Алмаз-Антей», Холдинга «КТРВ», а также в автомобильной, железнодорожной и электронной
промышленностях.
Наш флагманский продукт, САПР «Макс», развивается в соответствии с запросами промышленности. В
2025 году мы сделали акцент на автоматизации рутинных операций и углублении интеграций:
Особо отмечу успешную модернизацию и масштабирование интеграционного решения с продуктами АСКОН в
рамках особо значимого проекта (ОЗП) с АО «Авиадвигатель» в ИЦК «Двигателестроение».
Все большее применение находят инструменты САПР «Макс» для технологической подготовки
производства, а также испытаний жгутов и бортовых кабельных сетей. В 2025 году был успешно
выполнен ряд проектов по внедрению этой функциональности на предприятиях авиационной и
судостроительной отраслей.
Программный комплекс «Надежность» продолжает развиваться на стыке фундаментальной науки и
практического программирования. Наши специалисты — постановщики задач являются активными
участниками ключевых научно-технических конференций, где в 2025 году была подробно освещена
реальная проблематика разработчиков сложных изделий и представлены истории успеха наших
заказчиков. Комплекс прошел адаптацию под требования различных отраслей, а реализованный комплекс
задач по автоматизации рутинных действий существенно повысил удобство работы для пользователей.
Особой гордостью года стало успешное тестирование и получение первых положительных заключений на
наш новый продукт — Макс.EDA. Среди множества возможностей системы, которые позволяют существенно
сократить сроки проектирования изделий, особенно хочется выделить следующие:
унифицированный интерфейс с Altium Designer — логика работы, сущности и связи спроектированы таким
образом, чтобы обеспечить «безболезненное» импортозамещение для тысяч пользователей;
импорт базы компонентов из иностранных аналогов, позволяющий сохранить существующие наработки. На
первом этапе в формате Altium Designer, другие форматы готовы реализовывать по запросу;
отображение 3D-моделей в 2D-режиме, упрощающее анализ конструктивных решений;
многолистовой режим просмотра и редактирования схем, обеспечивающий удобство работы с крупными
проектами.
Что вы думаете о внедрении искусственного интеллекта в САПР?
Мы, конечно, смотрим в этом направлении. Внедрение технологий искусственного интеллекта — это не
тренд, а закономерный этап эволюции инженерного софта. Наша компания занимает в этом вопросе
активную и взвешенную позицию.
Уже сегодня мы ведем внутренние проекты с применением ИИ для повышения эффективности наших
процессов. Совместно с ведущими заказчиками мы исследуем потенциальные точки интеграции ИИ в наши
продукты. В целом известны задачи, где можно применить ИИ, например оцифровка бумажной
документации, выбор наиболее приемлемого варианта из множества гипотез, обработка полученных
данных с датчиков реального изделия и формирование предложений вариантов конструкции в рамках
цифрового двойника.
Важно понимать, что в области проектирования, где критически важен творческий поиск и ноу-хау, ИИ
выступает не как замена инженеру, а как мощный ассистент. Его эффективность требует обучения на
релевантных массивах данных, что создает вопросы защиты интеллектуальной собственности. Мы
убеждены, что решение лежит в плоскости создания отраслевых или корпоративных защищенных баз
знаний, и открыты к участию в таких стратегических проектах под эгидой государства или крупнейших
холдингов.
В целом, конечно, двигаться в направлении внедрения ИИ в САПР нужно и важно. Сегодня грамотное
применение инструментов ИИ позволяет сократить время проектирования, исключить повторяющиеся
ошибки, помогает сформировать концепт или оптимизировать конструкцию.
Чего ваша компания ожидает от следующего, 2026 года?
В первую очередь мы, конечно, ожидаем, что государство продолжит
поддержку проектов по переходу на отечественные продукты для проектирования и разработки.
Нам, как частному бизнесу, необходимы заказчики, и мы продолжим с ними работать. Уже сейчас,
рассчитывая на продолжение финансирования проектов по разработке и внедрению отечественных
решений, мы, совместно с ключевыми заказчиками, готовимся к очередной волне ОЗП и других мер
поддержки, с участием линейки наших продуктов.
Запланировано очень много работ по развитию наших решений. Например, развитие решения ЕСЭП для
реализации «расширенной интеграции» с продуктами ТОП-системы, АСКОН, Програмсоюз и Интермех. В
рамках взаимодействия с ФГУП «РФЯЦ-ВНИИЭФ» запланирована реализация интеграции наших продуктов с
САРУС.PDM и САРУС.MDM.
В 2025 году проделана большая работа по разработке ключевого функционала в продуктах Макс.EDA и ПК
«Надежность». Многими нашими заказчиками заложены бюджеты, подготовлена инфраструктура, сделан
выбор в пользу наших решений. Пользователи и мы ожидаем массового внедрения Макс.EDA и ПК
«Надежность» на отечественных предприятиях.
Мы продолжим развитие отраслевых версий и расширение присутствия САПР «Макс» как в имеющихся, так
и в новых отраслях промышленности. А также планируем разработку специализированных модулей, таких
как, например, специализированного модуля для проектирования распределительных устройств (КРУ, НКУ
и аналогичных изделий).
Также запланирована разработка интеграционного решения Макс.EDA с CAE-системой для инженерного
анализа электроники, что позволит объединить проектирование и анализ в единой цифровой среде и
существенно ускорить цикл разработки изделий.
Что бы вы пожелали читателям журнала в наступающем Новом году?
От себя лично и от всей команды АО «Цифровая мануфактура» искренне поздравляю читателей журнала
с наступающим 2026 годом!
Новый год — это время подведения итогов и построения смелых планов. Желаю, чтобы грядущий год стал
для всех нас периодом стабильности, профессиональных прорывов и воплощения самых амбициозных
проектов. Пусть ваша работа приносит не только заслуженные результаты, но и радость созидания.
В России Новый год — это один из самых светлых и семейных праздников, поэтому я желаю всем нам
семейного благополучия! Крепкого здоровья, неиссякаемой энергии и уверенности в завтрашнем дне!
Пусть желание открывать новое и достигать большего никогда не покидает нас. Вместе мы создаем
технологическое будущее России!
26 сентября 2025 года
С помощью API (Application Programming Interface) открываются
возможности для интеграции со сторонними сервисами и приложениями. Поддерживается разработка
плагинов на следующих технологиях: .NET 8.0, .NET Framework 4.8, Java JDK 1.8. Заказчики смогут
создавать дополнительные модули и плагины, расширяющие возможности САПР «Макс». Пользователи
получат возможность адаптировать САПР «Макс» под собственные нужды, автоматизируя процесс
проектирования.
Интеграционное решение с IPS Search (Разработчик ОДО «Интермех») обеспечит выполнение передачи
данных о составе изделия и конструкторской документации, разработанной в САПР «Макс», позволяя
автоматизировать процесс внесения изменений в проектную документацию на всех этапах жизненного
цикла изделия. Новое решение направлено на применение в областях вертолетостроения,
железнодорожного транспорта и крупнейших игроков ОПК.
Наборные соединители являются важным элементом современной электротехники, широко применяемым в
отраслях автомобилестроения и проектирования железнодорожного транспорта. Новая функциональность
позволяет формировать конфигурацию наборного соединителя в момент проектирования в соответствии с
задачами, решаемыми конструктором. При этом САПР «Макс» автоматически подберет контакты
соединителя и изоляционные материалы (уплотнители), соответствующие сечению подключаемого провода,
а в незадействованные контакты - автоматически подберет требуемый типоразмер уплотнительной
заглушки.
Расширена функциональность автоматического подбора типоразмеров изолирующих и защитных материалов
(плетенки, трубки и т.д.) для пучков проводов и сегментов жгута, позволяющая существенно снизить
трудоемкость и упростить работу конструктора.
Дополнены алгоритмы расчета массы материалов вспомогательных элементов (лент, оплетки, герметика и
др.) с учетом физических и конструктивных особенностей материалов, что позволяет повысить точность
расчета массы изделия в целом.
Расширена функциональность по автоматическому подбору типоразмера кабельных бирок в зависимости от
диаметра сегмента жгута, а также серии материала, допустимого к применению.
22 мая 2025 года
HOSTVM — это современная платформа виртуализации, которая позволяет пользователям создавать и управлять виртуальными машинами с высокой производительностью и надежностью. Она предназначена для оптимизации рабочих процессов и повышения эффективности использования ресурсов.
САПР «Макс» — российское кроссплатформенное комплексное решение для автоматизации проектирования бортовых кабельных сетей и трубопроводных систем.
Программа позволяет:
САПР «Макс» имеет сертификаты совместимости с защищенными Российскими операционными системами Astra Linux, AltLinux и RedOS.
Совместная работа HOSTVM и САПР «Макс» позволяет пользователям запускать сложные проектные задачи в виртуальных средах, что значительно упрощает работу с данными и уменьшает время на выполнение расчетов. Пользователи могут легко масштабировать свои ресурсы в зависимости от потребностей проекта. HOSTVM предоставляет возможность быстро добавлять или удалять виртуальные машины, что делает процесс проектирования более гибким. Совместимость между HOSTVM и САПР «Макс» упрощает рабочие процессы, позволяя пользователям легко обмениваться данными и проектами между различными виртуальными машинами и рабочими станциями.
«Уверены, что совместимость HOSTVM и САПР «Макс» станет значительным шагом вперед для специалистов в области проектирования. Это сотрудничество позволит пользователям достигать новых высот в своих проектах, обеспечивая более высокую производительность и эффективность», — отмечает Наталья Щелканова, руководитель направления по работе с заказчиками и партнерами HOSTVM.
«Cовместимость HOSTVM и САПР «Макс» позволит в лучшую сторону изменить существующие подходы к подготовке автоматизированных рабочих мест проектировщиков и конструкторов за счёт простоты масштабирования и гибкости управления виртуальными ресурсами» — отмечает Сергей Тарабрин, руководитель службы технической поддержки АО «Цифровая мануфактура».
HOSTVM — российский разработчик решений, предназначенных для виртуализации серверов, рабочих
столов (VDI) и приложений, а также для организации терминального доступа. Платформа
виртуализации HOSTVM включена в Единый реестр российских программ для ЭВМ и баз данных Минцифры
России (№ 4407), а также поддерживает широкий спектр российских операционных систем и
оборудования.
Сайт компании: pvhostvm.ru
Email: info@pvhostvm.ru
АО «Цифровая мануфактура» — российский разработчик программных решений предназначенных для
автоматизации проектирования. САПР «Макс» — российское комплексное решение для автоматизации
проектирования бортовых кабельных сетей и трубопроводных систем, включена в Единый реестр
российских программ для ЭВМ и баз данных Минцифры России (№3556), имеет сертификаты
совместимости с защищенными Российскими операционными системами Astra Linux, AltLinux и RedOS.
Сайт компании: manufactory.digital
Email: info@manufactory.digital
21 апреля 2025 года

Система автоматизированного проектирования (САПР) электронных устройств на
печатных платах «Макс.EDA» - это отечественное программное обеспечение для полного цикла
разработки электроники: от проектирования схем до подготовки производственной документации.
Область применения: используется инженерами для проектирования схем, разработки топологии плат и
управления базами данных компонентов.
Система Макс.EDA включена в реестр в соответствии со следующими классом программного обеспечения: Средства автоматизированного проектирования для радиоэлектроники и электротехники (ECAD, EDA)
Регистрационный номер Макс.EDA: 27664
Дата регистрации: 21 апреля 2025 года
26 июня 2025 года
Заветные статуэтки представителям лучших компаний ИТ-отрасли вручали: заместитель директора Департамента развития отрасли информационных технологий Минцифры России Алексей Дорожко, заместитель председателя Общероссийской общественной организации «Деловая Россия», член Общественной палаты РФ Нонна Каграманян, сопредседатель Экспертного совета премии «Приоритет: Цифра-2025», исполнительный директор АРПП «Отечественный софт» Ренат Лашин, член Правления, руководитель Комитета НП «РУССОФТ» по ИИ Сергей Вотяков, председатель Ассоциации крупнейших потребителей программного обеспечения и оборудования Рената Абдулина, директор Департамента общественных связей компании «Норникель» Татьяна Смирнова, старший вице-президент Фонда «Сколково» Александр Чернов, инженер, директор Международного фонда технологического развития, Заслуженный изобретатель России Вадим Куликов, президент Ассоциации развития digital-агентств ARDA Дмитрий Фролов и директор по продуктам VK WorkSpace Петр Щеглов.
Алексей Дорожко отметил, что прошедшая церемония - это подтверждение того, что российская ИТ-отрасль достигла нового уровня зрелости. По его словам, меняется сама парадигма выбора: компании переходят на отечественные решения не только в рамках импортозамещения, но и в первую очередь делая осознанный выбор в пользу эффективности. «Российская ИТ-отрасль создает продукты, которые доказывают свою конкурентоспособность, надежность и высокий уровень безопасности, формируя прочный цифровой суверенитет страны», - заключил он.
Премия «Приоритет: Цифра 2025» направлена на продвижение передовых информационных технологий и цифровых проектов российских компаний. Она способствует повышению авторитета отечественных разработчиков программного обеспечения, увеличению спроса на ИТ-продукты и привлечению инвестиций для цифровой трансформации.
АО «Цифровая мануфактура» стала лауреатом премии «Приоритет: Цифра - 2025» в номинации «Цифровые решения для промышленности» за реализацию проекта по трансформации процесса электрического проектирования при выполнении модернизации бортовых кабельных систем самолетов семейства МС-21-300.
Источник: Национальный авиационный журнал «Крылья Родины»

Корпорация «Промышленные технологии» («Промтех»), которой в 2020 году исполнилось 25 лет, специализируется на разработке и производстве компонентов и систем для авиационной и ракетно-космической отрасли. В состав корпорации входят ОКБ «Аэрокосмические системы», производственные площадки в Иркутске, Дубне, Казани, Ульяновске, Воронеже и Комсомольске-на-Амуре, сервисные предприятия, осуществляющие техническое обслуживание и ремонт авиационной техники, логистические подразделения, обеспечивающие материальнотехническое сопровождение кооперации.
В интервью Национальному авиационному журналу «Крылья Родины» генеральный директор Корпорации «Промышленные технологии» Валерий Шадрин рассказал, как компания расширила сферу деятельности от авиакосмической на сегмент наземной и морской техники, как идет процесс разработки отечественных комплектующих для авиатехники по программе импортозамещения, что делается для уменьшения массы перспективного российского пилотируемого транспортного космического корабля «Орел», а также поделился «секретом» стремительной эволюции программных продуктов.
– Валерий Владимирович, в этом году Корпорация «Промтех» отмечает
25-летие, с чем коллектив журнала вас искренне поздравляет и желает процветания компании. Каковы
основные достижения компании за это время? На каких рынках удалось завоевать свою нишу, добиться
успеха?
– Изначально основной нашей специализацией являлось производство электротехнических и электронных
компонентов для авиационной техники. Сегодня это одно из ключевых, но «одно из» направлений
деятельности.
На сегодняшний день мы с гордостью говорим о том, что уверенно и прочно присутствуем на рынке
авиационного и космического оборудования уже на уровне систем: систем электроснабжения,
гидравлических систем, систем кондиционирования воздуха, светотехнического оборудования.
Также в рамках диверсификации производства ведутся работы по проектированию высокотехнологичного
оборудования морских надводных и подводных аппаратов, оборудования для газовой добычи.
В частности, в периметре корпорации «Промтех» силами Дубненского завода коммутационной техники
(ДЗКТ) реализуется сотрудничество с «Газпромом» по созданию специализированных решений для
газодобывающей отрасли. Стартом стало создание семейства соединителей так называемой «мокрой»
стыковки для подводного добычного комплекса (ПДК), предназначенных для работы (включая стыковку и
расстыковку под напряжением) в морской воде на глубине до 500 метров. Предприятие успешно
разработало и внедрило две номенклатурных разновидности соединителей: электрические и оптические.
Дополнительно разработаны и испытаны подводные кабельные перемычки, разветвители электрических
сигналов, внутрискважинные герметичные соединители для многоконтактной проходной системы.
Это первые изделия подобного класса, полностью разработанные и изготовленные в России для
газодобычи на морском шельфе. Ранее подобные задачи решались за счет систем и компонентов
зарубежного производства.
Другим немаловажным достижением корпорации стали работы по восстановлению и перезапуску
производства материалов для резино-технических изделий на базе Казанского завода синтетических
каучуков (КЗСК). Не секрет, что важнейшее предприятие со славной историей в силу различных причин
переживало не лучшие времена, ситуация была критической, производство стратегически важных для
страны материалов, применяемых в авиа-, ракето-, судостроении, производстве оборудования для
атомной отрасли, было фактически остановлено. И на этом фоне Минпромторгом России и Правительством
Татарстана совместно с корпорацией «Промтех» был о найдено решение, позволяющее без привлечения
средств федерального бюджета возобновить, а впоследствии увеличить объемы производства и расширить
номенклатуру выпускаемой продукции. В настоящее время на предприятии реализуются процедуры
организационного характера, направленные на оздоровление производства и формирование новых
кооперационных цепочек для расширения рынков сбыта. Производство работает ритмично, удалось выйти
на новый уровень качества продукции. В настоящее время КЗСК совместно с ОКБ «Аэрокосмические
системы», отвечающее в корпорации «Промтех» за разработку бортового оборудования и выполнение
комплексных НИОКР, работают над разработкой и организацией выпуска расширенной номенклатуры
специальных герметиков и материалов для резинотехнических изделий, которые обеспечат
импортонезависимость отечественных головных авиастроительных и агрегатных заводов при создании
новейших образцов гражданской авиационной техники.
– Судя по Вашим словам, импортозамещение – важный аспект деятельности
всей корпорации.
– Задача обеспечения импортонезависимости в российской промышленности сформулирована Президентом
Российской Федерации В.В. Путиным в ежегодном послании Федеральному собранию еще несколько лет
назад и остается актуальной по сей день. Мы своей повседневной работой обеспечиваем нашим
заказчикам независимость от зарубежных санкций, логистических рисков, связанных с пандемией
коронавируса, колебаний валютных курсов. В этом заключается миссия корпорации «Промтех». Все
наиболее критические для технологического цикла компоненты и материалы, в том числе уникальные для
нашей страны, мы разрабатываем и производим самостоятельно.
В настоящий момент мы активно сотрудничаем с такими государственными корпорациями, как ОАК,
Вертолеты России, Роскосмос, ОДК, ОСК, Росатом по целому ряду проектов, предусматривающих
выполнение мероприятий по импортозамещению, выполняем научно-исследовательские и
опытно-конструкторские работы по созданию и внедрению новых перспективных технологий, ранее не
имевших аналогов в нашей стране.
– Какие основные проекты по тематикам авиации и космоса ведут разработчики вашего ОКБ
«Аэрокосмические системы»?
– ОКБ «Аэрокосмические системы» в той или иной мере участвует практически во всех программах
создания авиационной техники, которые реализуются предприятиями Объединенной авиастроительной
корпорации.
В частности, корпорация «Промтех» целеустремленно и настойчиво продвигалась к тому, чтобы войти в
достаточно закрытый мировой клуб разработчиков и производителей авиационных интерьеров для
серийных гражданских воздушных судов.
До недавнего времени на этом рынке безраздельно царили зарубежные поставщики из США и Франции. К
слову сказать: на наших новейших отечественных гражданских самолетах (я имею в виду серийный
Superjet и перспективный МС-21) при их проектировании заложено использование зарубежных
интерьеров.
Сегодня мы имеем шанс обрести импортонезависимость и по серийным авиационным интерьерам:
результатом работы наших конструкторов, дизайнеров, технологов, производственников и сотрудников
испытательной лаборатории стало создание полного комплекта компонентов интерьера для нашей
гордости и надежды – перспективного лайнера МС-21. Совместно с Иркутским авиационным заводом мы
примерили опытный комплект интерьера на борту реального самолета МС-21 – могу смело сказать, что
это достойная, не уступающая по качеству лучшим мировым образцам и полностью российская продукция.
Это не только мнение наших специалистов, это общее мнение всех сотрудников ИАЗ, кому довелось
участвовать в работах по примерке интерьера, руководителей авиакомпаний - эксплуатантов,
авиастроительных КБ и заводов, побывавших в наших постоянно действующих шоу-румах, специально
смонтированных для демонстрации заказчикам уровня качества, функционала и потребительских
характеристик нашей интерьерной продукции.
При этом интерьер – это не единственная бортовая система, которую мы разрабатываем для семейства
самолетов МС-21: нами в том числе спроектирован и изготовлен полный комплект бортовой кабельной
сети (БКС). Специалисты «ОКБ «Аэрокосмические системы» тесно взаимодействуют с головным
разработчиком в процессе доводки и отработки бортового оборудования на опытных самолетах на базе
ЛИиДК ОКБ им. А.С. Яковлева в г. Жуковский и ЛИС ИАЗ в г. Иркутск.
С целью снижения трудоемкости сборки серийных самолетов была разработана и реализована концепция
модульных конструкций высокой заводской готовности. В рамках этой концепции разработаны, испытаны
и поставляются на сборочную линию в Иркутск комплексные встраиваемые стеллажи бортового
оборудования (КВС БО), изготовленные с применением высокой доли композиционных материалов, и
интегрируемые встраиваемые модули центрального пьедестала, приборной доски и боковых пультов в
кабине пилотов. Отличительной чертой концепции является то, что модули поставляются как готовые
изделия с уже выполненным и прошедшим автоматизированное тестирование электрожгутовым монтажом –
слесарям-сборщикам летательных аппаратов остается только механически закрепить модули в кабине и
состыковать интерфейсные разъемы.
Отдельного внимания заслуживает разработка и постановка на производство трубопроводных систем
самолета: гидравлической системы, топливной, кислородной, системы пожаротушения. При разработке
трубопроводных систем нового поколения был выполнен целый комплекс мероприятий по
импортозамещению: в частности, разработана широкая номенклатурная линейка соединительной арматуры
– фитингов, предназначенных для монтажа методом холодного обжима. С учетом освоения гибки
тонкостенных упрочненных труб-полуфабрикатов на трубогибных станках с ЧПУ в части технологичности
изготовления и сборки трубопроводных систем самолета мы смогли нивелировать отставание
отечественного авиастроения от Boeing и Airbus, обеспечив требуемый уровень весового совершенства
конструкции трубопроводов.
– Каковы результаты испытаний оборудования «Промтеха» в составе борта на опытных образцах
МС-21 – поступают ли какие-то пожелания по усовершенствованию?
– В рамках отработки опытных самолетов мы, безусловно, участвуем в совместной с головным
разработчиком повседневной работе по совершенствованию разработанных нами систем с целью снижения
массы, повышения технологичности в производстве, снижения стоимости изготовления в серии,
подтверждения уровней надежности и отказобезопасности систем. Наша общая цель с корпорацией
«Иркут» – сделать по-настоящему качественный, надежный и удобный самолет, за который и
авиакомпании, и пассажиры будут «голосовать рублем».
– Каково ваше участие в проекте совместного российско-китайского широкофюзеляжного
дальнемагистрального самолета (ШФДМС) CR929?
– Программа ШФДМС находится на стадии определения поставщиков. Мы рассматриваемся департаментом по
работе с поставщиками совместного российско-китайского предприятия «CRAIC» как потенциальные
разработчики системы электроснабжения (СЭС) и комплекса светотехнического оборудования (СТО). Мы
тесно взаимодействуем с CRAIC, обеспечиваем оперативный обмен техническими документами в рамках
действующего соглашения о конфиденциальности информации, участвуем во всех мероприятиях JET (Joint
Engineering Team, совместной инженерной команды), рассчитываем на полнокровное и плодотворное
сотрудничество по мере перехода проекта на стадию рабочего проектирования.
– Как развивается Ваше сотрудничество с Роскосмосом?
– Если коротко, то мы гордимся тем, что наши изделия летают! Излишне не вдаваясь в подробности,
могу сказать, что в рамках работ по созданию специализированной компонентной базы по техническим
заданиям предприятий Роскосмоса мы разрабатываем и поставляем высокоскоростные линии цифровой
передачи данных, облегченные бортовые провода и СВЧ-кабели, миниатюрные цилиндрические и
прямоугольные электросоединители. В нашей номенклатуре также есть специальные решения для
обеспечения электромагнитной совместимости, для обеспечения функционирования систем телеметрии и
уникальные электроразрывные соединители для стартовых столов.
В настоящее время мы плотно работаем с РКК «Энергия»: в рамках программы создания перспективного
пилотируемого космического корабля «Орел» «Промтех» отвечает за создание испытательного
оборудования для проведения наземных испытаний и конструкторской отработки пневматического
оборудования корабля. Отдельного внимания заслуживают выполняемые «Промтехом» работы по
обеспечению минимально возможного веса бортовой кабельной сети «Орла» при выполнении всех
требований технического задания по надежности, отказобезопасности, стойкости к внешним
воздействующим факторам.
– Очень актуальна тема внедрения систем автоматизированного проектирования, управления
жизненным циклом изделий. Расскажите, что сегодня делается в этом направлении в
«Промтехе»?
– Очевидно, что цифровизация и открывающиеся с ней возможности управления процессом создания новых
изделий предоставляют разработчикам и производственникам совершенно новые инструменты для
сокращения сроков вывода продукции на рынок, обеспечения качества «с первого раза», скрупулезного
планирования привлекаемых к реализации проекта трудовых и материальных ресурсов. На практике эти
задачи решаются с помощью специализированных продуктов: систем автоматизированного проектирования
(САПР, CAD), систем управления жизненным циклом изделий (PDM/PLM) и систем управления ресурсами
предприятия (ERP).
Подавляющее большинство отечественных предприятий в процессе цифровизации производства делает
ставку на приобретение сторонних, так называемых «готовых коробочных» программных продуктов,
решающих указанные задачи.
Мы в процессе развития также проходили эту фазу, тем более, что при выборе программного
обеспечения для проектирования мы обязаны ориентироваться на наших ключевых заказчиков из ОАК,
Вертолетов России, ОДК и других интегрированных структур. Форматы данных нашей цифровой
конструкторской документации должны быть гарантированно «прочитаны» заказчиком.
Однако в нашей области специализации – а именно в проектировании электрических бортовых кабельных
сетей и гидравлических трубопроводных систем – быстро стало очевидно, что для детального
проектирования одного только «покупного» верхнеуровневого программного обеспечения явно
недостаточно.
В течение нескольких лет мы внедряли теперь уже узкоспециализированное «покупное» ПО из Японии и
Германии, однако откровенно недостаточный функционал, а также слабая техническая поддержка и
откровенное нежелание дорабатывать продукт «специально для русских» со стороны разработчика
программного продукта все настойчивее вынуждали нас искать самостоятельные решения. Сначала мы,
что называется, силами собственного отдела САПР «допиливали» зарубежный продукт под наши
требования и отечественные стандарты, дописывая скрипты и трансляторы для реализации отдельных
недостающих функций. По итогам этой работы мы проанализировали полученные результаты и пришли к
выводу, что мы фактически написали такой объем собственного программного кода, который
обеспечивает реализацию примерно половины суммарного итогового функционала.
Это стало для нас точкой принятия решения: с учетом нашей узкой специфики в части разработки
бортовых электрических и трубопроводных коммуникаций мы приняли решение о создании собственной
системы автоматизированного проектирования. Работы по ее созданию велись в общей сложности около
пяти лет. Два года назад наша система проектирования, получившая название САПР «МАКС», вошла в
реестр отечественного программного обеспечения Минкомсвязи, прошла необходимые проверки исходного
кода и перешла в весовую категорию коммерческих продуктов.
В САПР «МАКС» мы вложили все наши знания и опыт, полученные при разработке бортовых кабельных
сетей и трубопроводных систем, мы постоянно совершенствуем САПР «МАКС», для этого у нас созданы
идеальные условия: конструктора, которые каждый день используют САПР «МАКС» для разработки новых
систем, работают «через стенку» с программистами-разработчиками САПР. И мы убедились на
собственном опыте, что в этом-то и есть самый главный залог успеха. Если описать ситуацию простым
языком, то выглядеть это будет так: Крупные международные игроки на рынке разработки ПО имеют в
своем штате тысячи высококлассных программистов, но не имеют ни одного инженера-конструктора
(электротехника или гидравлика), который бы мог внятно, последовательно и детально на практических
примерах повседневно формулировать свои требования программистам.
При этом в стенах нашего ОКБ осуществляется постоянная обратная связь: в случае неправильного
функционирования программного продукта программист узнает об этом от инженера-конструктора
незамедлительно, ошибка устраняется практически мгновенно. В этом наш «секрет» стремительной
эволюции программного продукта от идеи до вывода коммерческой версии на рынок.
На сегодняшний день в рамках «Промтеха» функционирует Центр САПР, имеющий в штате более 120
программистов, перед которыми поставлены не менее амбициозные задачи по созданию новых инженерных
программных продуктов, предназначенных для использования коллективами профессионалов в процессе
разработки перспективных образцов авиационной, космической, морской и наземной техники.
При этом мы придаём большое значение координации наших усилий с другими отечественными
разработчиками специализированного инженерного программного обеспечения. За прошедший год мы
разработали интеграционное решение для обеспечения бесшовного взаимодействия программных продуктов
САПР «МАКС» и КОМПАС-3D. В рамках технологического партнерства с компанией АСКОН реализована
возможность прямого обмена данными с 3D CAD-системой КОМПАС-3D. Успешно пройдены испытания на
корректность функционирования САПР «Макс» в среде операционной системы Astra Linux.
Отдельной строкой в рамках наших работ следует сказать о создании «программного обеспечения для
сертификации программного обеспечения». Это не просто игра слов. Речь идет об узко
специализированном ПО, которое будет применяться в рамках программно-аппаратной платформы для
сертификации сложного авиационного бортового оборудования, имеющего в своем составе
микропроцессорные и микроконтроллерные блоки и, соответственно, встраиваемое программное
обеспечение, которое на этом «железе» выполняется. Такая платформа создается в настоящее время в
ОКБ «Аэрокосмические системы».
По классике для получения точных данных измерений чего-либо средство измерения должно иметь на
порядок более высокую точность, чем измеряемый объект. Также и с программным обеспечением: к
программному обеспечению, которое измеряет и проверяет другое программное обеспечение,
предъявляются повышенные требования к качеству разработки и результирующим показателям надежности,
безотказности и точности вычислений.
По мере поступательного развития и технологического прогресса техника, которая нас окружает в
повседневной жизни, становится все более сложной, соответственно в ее составе появляется все
больше программного обеспечения, от которого начинает зависеть безопасность, здоровье и жизнь
людей. Программируемое оборудование широко внедряется в морской, наземной технике, беспилотных
летательных аппаратах. Поэтому в рамках наших работ по созданию «ПО для сертификации ПО» мы не
собираемся останавливаться только на авиационных решениях, мы делаем универсальный базис, на
котором можно построить специализированные решения для каждой из отраслей.
Как видите, мы очень серьезно относимся к вопросам цифровизации. Самое главное, что в результате
нашего труда на этом поприще мы даем нашим заказчикам «не рыбу, а удочку». Мы даем инструмент, с
помощью которого заказчик самостоятельно может реализовать в своей производственной системе те
звенья и в том объеме, как того требуют решаемые им задачи.
– В авиастроительной и инженерной отрасли в целом есть проблема кадров, как корпорация
«Промтех» привлекает специалистов?
– Поиск и развитие талантливых профессионалов, создание для них оптимальных и комфортных условий –
наша приоритетная задача на сегодняшний день. Мы активно работаем с молодежью: развиваем практику
целевой подготовки и успешно реализуем систему стажировки для студентов и выпускников учебных
заведений. Ведется плотная работа с профильными ВУЗами. А в Университете «Дубна» создается целая
кафедра по подготовке специалистов востребованных для города профессий.
Корпорация «Промтех» – группа компаний, ориентированных на своих сотрудников. В корпорации развита
система наставничества, ведется работа по социальной адаптации новых сотрудников. Итогом этой
работы можно считать тот факт, что инженерный состав «ОКБ «Аэрокосмические системы» – талантливые
молодые конструкторы и инженеры, большинство свободно владеет техническим английским языком,
средний возраст – 27 лет. Мы проводим командообразующие мероприятия для коллектива, предметом
гордости является баскетбольная команда «Промтех», которая показывает отличные результаты на
городских турнирах наукограда Дубна.
Наши компании организуют повышение квалификации своих сотрудников, налажена система как
внутреннего, так и внешнего обучения. Активно ведется работа по созданию корпоративного
университета.
«ОКБ «Аэрокосмические системы» с 2013 года ежегодно принимает участие в организации и проведении
Всероссийской научно-технической летней студенческой школы «Кадры будущего».
Мы пристальное внимание уделяем социальному аспекту, поддерживаем семьи сотрудников, участвуем в
проектах патриотического воспитания молодежи. С особым уважением относимся к трудовым династиям,
помогаем детям сотрудников выбрать правильную дорогу в жизни. Так, недавно на КЗСК мы чествовали
трудовую династию Кондратьевых, которая суммарно имеет трудовой стаж на заводе – 650 лет.
В рамках социальных программ оказываем необходимую поддержку ветеранским и образовательным
организациям, в частности на постоянной основе помогаем Ильинской средней общеобразовательной
школе, в которой учился Андрей Николаевич Туполев.
Мы считаем важным сохранять наши российские традиции и ценности, обеспечивать связь поколений,
дать возможность нашим детям получить хорошее образование, расти в свободной стране, знать свою
историю и гордиться своими предками.
– Еще раз поздравляем с юбилеем Корпорацию и желаем успехов в развитии!
Екатерина ЗГИРОВСКАЯ
Заместитель главного редактора «КР»
21 августа 2020 года

Компания ОКБ «Аэрокосмические системы» из холдинга «Промтех»
разработала систему
автоматического проектирования кабельных сетей «Макс».
IX форум «ИТОПК-2020»
проводился
при поддержке Минпромторга России, Минкомсвязи России,
ФСБ
России, ФСТЭК России, Союза машиностроителей России и правительства Калужской области. На
выставочном
стенде корпорации «Промтех» представители проектных организаций и промышленных предприятий
смогли
ознакомиться с полным циклом разработки бортовых кабельных сетей в САПР «Макс» – от импорта
исходных
данных и проектирования под заданные требования до формирования технологических документов и
создания
программ проверки электрических параметров на тестирующих комплексах, включая комплектное
внесение
изменений в документацию.
САПР «Макс» разработки ОКБ «Аэрокосмические системы» отвечает всем современным требованиям,
адаптирован к
работе по ЕСКД и к отечественным методикам проектирования, поставляется на предприятия уже
настроенным для
работы. Технологии цифрового проектирования позволяют сосредоточить основные изменения и затраты
на стадии
проектирования, тем самым значительно минимизировать общий объем затрат, сократить издержки и
обеспечить
создание наукоемких высокотехнологичных изделий нового поколения в кратчайшие сроки.
По словам директора Центра разработки САПР Максима Мокшаева, внедрение САПР «Макс» позволило
корпорации
«Промтех» в разы ускорить разработку конструкторской и технологической документации на крупных
авиастроительных проектах за счет организации параллельной работы географически разнесенных
разработчиков
систем, конструкторов, технологов, испытателей систем, а также служб снабжения в едином
информационном
пространстве.
– Важнейшим критерием успешности САПР «Макс» является тот факт, что с каждым годом все больше
отечественных предприятий из разных отраслей промышленности отдают предпочтение нашей разработке
при
сравнении с иностранными аналогами, – отметил Максим Мокшаев. – Наша цель – обеспечение
технологического
превосходства наших заказчиков перед конкурентами. Используя САПР «Макс», разрабатываются
бортовые
системы, полностью отвечающие установленным требованиям с улучшенными характеристиками в сжатые
сроки.
20 июля 2021 года

Жуковский, 20 июля 2021 г. – В первый день XV Международного авиационно-космического салона МАКС-2021, в рамках деловой программы, состоялся круглый стол «Отечественные цифровые технологии в авиации и авиационной промышленности» под председательством заместителя директора Департамента цифровых технологий Минпромторга России Кузьменко И.Ю. В работе круглого стола приняли участие представители АО «ОКБ «Аэрокосмические системы» – генеральный конструктор Шевелев Д.В. и директор центра САПР Мокшаев М.В.
В рамках круглого стола были заслушаны доклады участников по вопросам унификации и
стандартизации процессов управления ИТ-услугами (АО «Объединенная двигателестроительная
корпорация»); применения технологий искусственного интеллекта и дополненной реальности в задачах
повышения качества производства и послепродажного обслуживания вертолётной техники (ООО «Открытый
код»); аспектов внедрения ПО для аэродинамического проектирования и анализа беспилотных летательных
аппаратов; разработки семейства аварийных регистраторов параметров для самолетов малой авиации (НИИ
вычислительных комплексов им. М.А. Карцева); создания специализированного программного комплекса для
весового проектирования высокотехнологичных промышленных изделий (ОКБ Сухого, МАИ); внедрения САПР
«Макс» в качестве отраслевого решения для авиастроения по разработке конструкторской и
технологической документации на бортовые кабельные сети и трубопроводные системы самолетов и
вертолетов (АО «ОКБ «Аэрокосмические системы»).
Участники круглого стола обсудили важнейшие аспекты цифровизации отечественного авиастроения,
акцентировав внимание на реализации системных мер государственной поддержки, в частности – по линии
Минпромторга России. В ходе обсуждения было отмечено, что указанные меры поддержки в области
создания современных и востребованных отечественным авиапромом организационно-производственных и
инженерных программных продуктов высокого уровня являются важным инструментом для обеспечения
технологического паритета с ведущими мировыми разработчиками и производителями авиационной техники.
Одним из важных тезисов, нашедших отражение в докладах участников, является обозначение общего
тренда на переход от стратегии импортозамещения к практике импортоопережения в сфере разработки
специализированного ПО в интересах головных предприятий, входящих в контур ПАО «ОАК», АО «Вертолеты
России» и АО «ОДК».
16 июля 2021 года

ОКБ «Аэрокосмические системы» корпорации «ПРОМТЕХ» примет участие в
международном авиационно-космическом салоне МАКС-2021.
Опытно-конструкторское бюро представит разработки светотехнического оборудования,
систем генерирования электрического тока, трубопроводы, а также комплексное решение для цифровизации
проектирования кабельных сетей и трубопроводных систем.
Генеральный конструктор Шевелев Д.В. и директор центра САПР Мокшаев М.В. выступят с докладом на
тему: «САПР «Макс» - отраслевое решение для авиастроения по разработке конструкторской и
технологической документации на БКС и ТС» в рамках круглого стола «Отечественные цифровые технологии
в авиации и авиационной промышленности», организованного Минпромторгом России.
В рамках программы салона планируются и другие деловые встречи, и мероприятия с участием
представителей ОКБ «Аэрокосмические системы».
XV Международный авиационно-космический салон МАКС-2021 пройдёт в городе Жуковский Московской
области с 20 по 25 июля 2021 года.
Справка:
Корпорация «Промышленные технологии» (ПРОМТЕХ) является
полномасштабным научно-производственным комплексом, имеющим большой объем выпуска продукции и
выполняющим значительные объемы научно-исследовательских и опытно-конструкторских работ по
созданию высокотехнологичных авиационных систем и агрегатов. Основной центр компетенций и
разработок Корпорации расположен в г. Дубна и включает предприятия: АО «ОКБ «Аэрокосмические
системы», АО «ПРОМТЕХ-Дубна», АО «Дубненский кабельный завод», АО «Дубненский завод
коммутационной техники» и центр технического обслуживания и ремонта АО «Промтех-сервис».
АО «ОКБ «Аэрокосмические системы» - ведущий разработчик систем и агрегатов авиационной отрасли,
двигателестроения и космической техники. Генеральный директор Шадрин Валерий
Владимирович.
Декабрь 2022 года
Источник: журнал «САПР и Графика»
Интервью с Дмитрием
Зеленковым,
генеральным директором АО «Цифровая Мануфактура»
- Подведите, пожалуйста, краткие итоги 2022 года для вашей компании по сравнению с 2021 годом.
- 2022 год — год ключевых изменений в стране. Не стала исключением и наша отрасль: в условиях
внешнего политического и экономического давления для отечественных разработчиков и производителей
в авиастроительной, ракетно-космической, судостроительной и приборостроительной отраслях задача
обеспечения цифрового и технологического суверенитета превратилась в определяющую. Несмотря на
государственные инструменты поддержки пользователей отечественного ПО, стремительный рост внимания
к отечественным инженерным программным продуктам в целом и разрабатываемым нашей компанией
специализированных САПР бортовых кабельных сетей и трубопроводных систем в частности, мы отмечаем
по-прежнему недостаточный объем финансирования обеспечения конструкторско-технологической
подготовки производства. Объем продаж 2022 года сопоставим с результатами 2021-го, при этом
количество активностей, таких как как опытная эксплуатация, апробация, формирование дорожных карт
развития, демонстраций, — удвоилось.
2022 год стал определяющим для развития новой САПР — «Галс», которая призвана усилить
взаимодействие предприятий судостроительной отрасли в цифровом формате, обеспечить связь
разработчиков оборудования и проектно-конструкторских бюро с электромонтажными организациями и
верфями, гарантировать сквозное проектирование в едином информационном пространстве.
В текущем году произошел ряд событий, объединяющий участников рынка. АО «Цифровая мануфактура»
стало участником Консорциума средств, ресурсов и технологий производства высокотехнологичной
продукции «Базис», Консорциума разработчиков CAD/CAE-систем (под эгидой ГК Росатом). Деятельность
участников консорциумов направлена на совместное решение задач, стоящих перед российскими
пользователями и ориентирована на внедрение отечественных программных продуктов в ведущих
предприятиях нашей страны.
Совместные проекты АО «Цифровая мануфактура» с разработчиками смежного ПО позволяют создавать
комплексные решения, обеспечивающие необходимый набор инструментов для проектирования, включая САПР «Макс», системы трехмерного проектирования,
системы управления данными и библиотеками. САПР «Макс» интегрирован с САРУС.PLM, продуктами
компании «Топ Системы», системой Союз-PLM. Комплексное интеграционное решение с продуктами компании АСКОН — «Лоцман», «Полином», КОМПАС — охватывает единый
источник нормативно-справочной информации, разработку систем в 2D- и 3D-формате, управление из-под
PDM-системы, уже получило положительные отзывы заказчиков и внедрено на ряде отечественных
предприятий.
- Какие новые технологии или решения, появившиеся в 2022 году, на ваш взгляд, являются наиболее значимыми для отрасли?
- Большой рывок сделали отечественные разработчики инженерных программ. Сокращение сроков выпуска
конструкторской документации и постановки на производство изделий, а также замена ушедших с
российского рынка вендоров, подверженных политической конъюнктуре, требует решений, обеспечивающих
независимость от импортных компонентов, защиту информации, кроссплатформенность, новый
быстродействующий функционал. Наша компания отвечает всем новым вызовам и требованиям.
Большая совместная работа проведена с отечественными разработчиками операционных систем и
разработчиками аппаратной части. Все решения АО «Цифровая мануфактура» являются
кроссплатформенными и поддерживают работу на операционных системах «Астра Линукс» и «Альт Рабочая
станция». Получены первые успехи в многообещающем направлении по созданию автоматизированного
рабочего места инженера-конструктора, базирующегося на отечественных процессорах «Эльбрус». На
сегодняшний день это наиболее перспективная работа. Весь имеющийся задел направлен на создание
программно-аппаратного комплекса АРМ «Конструктор», предназначенного для автоматизации
конструкторских работ в авиастроительных, двигателестроительных и приборостроительных
конструкторских бюро.
Кроме того, хочу отметить выход новой версии дистрибутива Astra Linux Special Edition 1.7,
включающий наряду с прочими нововведениями давно ожидаемый разработчиками компонент — набор
компиляторов gcc 8.3, поддерживающий самый последний стандарт языка С++.
- Чего ваша компания ожидает от следующего, 2023 года?
- Большей динамики реализации проектов внедрения инженерного ПО на отечественных предприятиях. Грамотного использования наработанного в 2022 году задела. Реализации новых амбициозных проектов и наших идей по созданию лучших по функциональности, удобству и скорости работы программных продуктов.
- Ваши поздравления читателям журнала с наступающим новым годом.
- Поздравляю всех читателей журнала с наступающим Новым годом! Мои искренние пожелания сил и профессиональной настойчивости всем разработчикам программного обеспечения для того, чтобы наши идеи, наше желание побеждать, находить верные решения сложнейших задач, наши достижения помогали российским создателям авиационной, космической и морской техники быстро и качественно, «с первого раза» создавать сложные современные изделия!
Журнал «САПР и Графика», декабрь 2022 года
26 ноября 2022 года
26 ноября сотрудники Корпорации «ПРОМТЕХ» приняли участие в московском командном эстафетном забеге DAB Vertical AUTUMN Night.
Две команды от компании «Цифровая Мануфактура» продемонстрировали стойкость, выносливость и
неукротимое стремление к победе, преодолев несколько километров марафона по заснеженной местности в
окрестностях вечерней Москвы.
Лучший результат показала команда «Цифровая мануфактура», занявшая 10 место в общем зачете, сразу
после команды «Яндекс». — Мы очень гордимся нашим дебютом в этом спортивном состязании, — отметил
капитан команды и директор «Цифровой Мануфактуры» Дмитрий Зеленков, — для первого выступления у нас
хороший результат. Своим участием в забеге мы стремимся подчеркнуть важность занятий спортом,
дополняющих процесс производственного труда. Крепкое здоровье необходимо нам для того, чтобы создавать
высококонкурентный и качественный программный продукт.
Поздравляем участников забега: Зеленкова Дмитрия, Мокшаева Максима, Ельцова Владимира, Павлова Дениса,
Мурунова Михаила, Галчинского Павла и Карабанову Веру.
16 сентября 2022 года
С 13 по 15 сентября в Перми прошел XI Форум «ИТОПК-22». В нем приняли участие более 200 ИТ-компаний и ведущих высших учебных заведений отраслевой науки.
АО «Цифровая мануфактура», входящее в состав Корпорации «ПРОМТЕХ», представило участникам форума
свои передовые разработки в области цифрового проектирования – САПР «МАКС», САПР «ГАЛС» и
«МАКС.Надежность». Это комплексное программное обеспечение для автоматизации
конструкторско-технологической подготовки производства бортовых кабельных сетей, гидравлических и
пневматических трубопроводных систем летательных аппаратов, флота и наземной техники различного
назначения.
Генеральный директор «Цифровой мануфактуры» Дмитрий Зеленков принял участие в работе секции
«Сквозные технологии цифрового проектирования и производства в ОПК» и представил доклад на тему
«Индустриальное импортоопережение в разработке систем проектирования и поддержки жизненного цикла
электрических и трубопроводных систем сложных технических изделий». Живой интерес участников вызвало
обсуждение модели кооперационного взаимодействия при формировании требований к разрабатываемому ПО в
рамках индустриального центра компетенций Промтех. Вниманию представителей предприятий ОПК были
предложены подходы к работе с едиными центрами закупок госкорпораций и холдинговых компаний.
Достижениям цифрового проектирования в разработке кабельных сетей для промышленных предприятий с
акцентом на подробности встраивания комплекса САПР «МАКС» в эко-среды российских разработчиков
PLM-решений было посвящено выступление заместителя генерального директора «Цифровой мануфактуры»
Максима Мокшаева.
5 июля 2022 года
Соглашение о вступлении АО «ОКБ «Аэрокосмические системы» и АО «Цифровая Мануфактура» в Консорциум Российских разработчиков и потребителей систем проектирования и математического моделирования (CAD/CAЕ систем) подписано 5 июля на площадке международной выставки «Иннопром-2022». Со стороны Госкорпорации «Росатом» соглашение подписано от имени координатора Консорциума – ООО «Русатом — Цифровые решения».
Целью деятельности участников в рамках Консорциума является содействие
достижению технологической независимости Российской Федерации в области проектирования,
суперкомпьютерного моделирования и инженерного анализа как инструментов создания, обоснования
работоспособности и надежности промышленных изделий и оборудования в различных областях экономики.
Уникальными компетенциями АО «ОКБ «Аэрокосмические системы» и АО «Цифровая Мануфактура» являются
разработка прикладного инженерного программного обеспечения и интеграция решений в области
конструкторско-технологической подготовки производства и управления инженерными данными
(CAD/CAM/CAE/PDM).
Генеральный директор Корпорации «Промышленные технологии» Валерий Шадрин считает знаковым событием
вступление сразу двух компаний Корпорации в Консорциум, созданный под эгидой Госкорпорации «Росатом»,
с которой у ОКБ «Аэрокосмические системы» и «Цифровой мануфактуры» развиваются продуктивные
отношения.
«Объединение усилий разработчиков инженерного программного обеспечения - ключевое событие для
производителей промышленных изделий и их потребителей, а также необходимое условие для сокращения
сроков обеспечения устойчивости российской экономики в условиях санкций», - сказал в интервью ТАСС
Валерий Шадрин.
В рамках процедуры подписания документов о вступлении в Консорциум генеральный конструктор АО «ОКБ
«Аэрокосмические системы» Дмитрий Шевелев отметил, что для коллектива ОКБ сам факт приглашения к
участию в Консорциуме со стороны «Росатома» имеет большое значение и подчеркивает вклад дубненских
разработчиков в общее дело создания единого отечественного комплекса инженерного программного
обеспечения.
При этом Дмитрий Шевелев подчеркнул, что особые надежды ОКБ возлагает на использование в совместной
работе Консорциума наработанных заделов «Аэрокосмических систем» в части методологии проектирования
современного высокотехнологичного оборудования для космической, авиационной и судостроительной
отраслей и внедрение данной методологии в базовые алгоритмы разрабатываемого отечественного
инженерного ПО класса CAD/CAE. Также, по мнению генерального конструктора, ОКБ «Аэрокосмические
системы» в кооперации с другими предприятиями Корпорации «Промышленные технологии» имеет уникальные
возможности для создания на своей базе центра внедрения и отработки функциональных и архитектурных
особенностей разрабатываемого силами Консорциума комплекса отечественных инженерных прикладных
программных средств на этапе их разработки, отладки и выполнения предварительных пилотных проектов
стадии MVP*.
Генеральный директор АО «Цифровая мануфактура» Дмитрий Зеленков, говоря о вступлении в Консорциум,
отметил, что соглашение - это шаг, направленный на обмен опытом и согласование программ развития
участников отрасли. «Нашими специалистами накоплена экспертиза разработки программного обеспечения в
сотрудничестве с предприятиями-заказчиками в ключевых отраслях промышленности России. Положительный
эффект такого взаимодействия подтвержден результатами внедрения наших программных продуктов на
площадках крупнейших промышленных холдингов. Следующим шагом для нашей компании станет активное
участие в формировании индустриальных центров компетенций по замещению зарубежных отраслевых цифровых
продуктов и решений, развитию отечественного прикладного программного обеспечения, направленных на
обеспечение полного цифрового суверенитета в сегменте инженерного ПО для ключевых отраслей страны.
Используемые решения для поддержки процессов конструкторско-технологической подготовки производства и
выпуска продукции должны быть импортонезависимыми, наша страна должна стать свободной от использования
импортного софта», - сообщил Зеленков в интервью ТАСС.
Справка
Корпорация «Промышленные технологии» - российская научно-производственная корпорация, в состав
которой входят ИТ-компании, ОКБ, сервисные предприятия, осуществляющие техническое обслуживание и
ремонт авиационной техники, логистические подразделения, обеспечивающие материально-техническое
сопровождение корпорации и производственные предприятия.
АО «ОКБ «Аэрокосмические системы» - ведущий разработчик систем и агрегатов для авиационной,
ракетно-космической, наземной и морской техники.
АО «Цифровая мануфактура» - российский разработчик систем автоматизированного проектирования (САПР).
В активе предприятия отраслевые решения по проектированию электрических и пневмогидравлических
систем - САПР «Макс» и САПР «Галс», по расчету показателей надежности и отказобезопасности
электрорадиоизделий, составных частей и сложных систем - ПО «Надежность».
Подготовлено по материалам ТАСС
20 апреля 2022 года
12.04.2022 г., Дубна - АО «Цифровая мануфактура» и АО «МЦСТ» завершили первый этап испытаний в рамках проекта по созданию полностью отечественного автоматизированного рабочего места инженера-конструктора.

АО «Цифровая мануфактура» совместно с АО «МЦСТ» на базе цифрового испытательного
полигона АО «ОКБ «Аэрокосмические системы» завершили первый этап испытаний программно-аппаратного
комплекса (ПАК) АРМ «Конструктор», предназначенного для автоматизации конструкторских работ в
авиастроительных, двигателестроительных и приборостроительных конструкторских бюро.
ПАК «АРМ «Конструктор» функционирует на базе отечественного центрального процессора «Эльбрус-8С» под
управлением операционной системы «Альт Рабочая станция».
Прикладное программное обеспечение (в частности, система автоматизированного проектирования (САПР)
«Макс» для разработки электрических и гидравлических систем и их компонентов) изначально разработано и
оптимизировано для непосредственного исполнения в среде отечественных ОС семейств «Альт» и «Астра
Линукс».
Результаты испытаний подтвердили показатели стабильности работы, заложенные в техническое задание, а
также высокий уровень производительности САПР «Макс» в составе ПАК «АРМ «Конструктор» на базе ЦП
семейства «Эльбрус» разработки АО «МЦСТ», сопоставимый с аналогичными конфигурациями АРМ, собранными
на платформе Wintel, и в ряде тестов превосходящий зарубежные аналоги.
Дорожная карта проекта на следующих этапах включает в себя работы по интеграции и проведению испытаний
в составе ПАК «АРМ «Конструктор» отечественных систем трехмерного проектирования, систем расчетов и
инженерного анализа, систем управления инженерными данными и систем управления нормативно-справочной
информацией.
Завершение работ по созданию ПАК «АРМ «Конструктор» запланировано на 4-й квартал 2022 года.
В настоящее время АО «Цифровая мануфактура» рассматривает возможность создания специализированных
программно-аппаратных комплексов на базе задела, созданного в рамках работ над АРМ «Конструктор», для
предприятий госкорпораций «Росатом» и «Роскосмос», а также иных заинтересованных заказчиков.
Присылайте Ваши запросы на электронную почту info@manufactory.digital или sales@mcst.ru.
1 июня 2022 года
Источник: Международный авиационно-космический журнал «АвиаСоюз»
Объективной необходимостью в условиях беспрецедентного внешнего политического и экономического давления для отечественных разработчиков и производителей в авиастроительной, ракетно-космической, судостроительной и приборостроительной отраслях является поиск верного, безрискового пути достижения цифрового и технологического суверенитета.
Дмитрий Зеленков,
генеральный директор
АО «Цифровая Мануфактура»
Корпорация «Промышленные технологии» – учредитель АО «Цифровая мануфактура» вместе с головными
предприятиями ведущих отечественных высокотехнологичных предприятий авиа-, ракето-, судо- и
приборостроения участвует в происходящем на наших глазах глобальном цифровом преобразовании
производства, кооперационных связей, логистики, обеспечения запасными частями.
Безусловно, Корпорация «Промышленные технологии» («Промтех») вступила на путь цифрового
преображения, имея за плечами солидный опыт интеграции и внедрения как зарубежного, так и
отечественного прикладного инженерного программного обеспечения, применяемого на каждом этапе
создания нового высокотехнологичного интеллектуального продукта.
В Корпорации формируются, непрерывно совершенствуются и актуализируются
компетенции по применению программного обеспечения (как стороннего, так и собственной разработки)
для решения такой ключевой задачи, как обеспечение сквозной поддержки жизненного цикла изделий от
формирования теоретического облика к проектированию до производства и эксплуатации авиационной,
ракетно-космической техники. Мы достигли значительных
успехов в управлении требованиями и изменениями, повышении технологичности сборки и монтажа наших
систем в составе самолетов и вертолетов, улучшении эксплуатационных характеристик разрабатываемого
оборудования за счет снижения удельного веса коммуникаций и конструкций.
Мы обеспечили сокращение длительности проектирования и производства, увеличивая долю применения
современных технологий и цифровых решений как на предприятиях, входящих в Корпорацию «Промышленные
технологии», так и у наших заказчиков.
При этом залогом успешного внедрения цифровых решений является их качественная взаимная
интеграция, а ключевой задачей интеграции, в свою очередь, является сшивка из разнородных
программных решений единого бесшовного «цифрового полотна».
Для решения задачи сшивания «цифрового полотна» и разработки собственных программных решений,
необходимых для реализации единого информационного пространства предприятия (и беря шире –
Корпорации) в рамках «Промтеха» было принято решение о создании специализированного центра
компетенций – АО «Цифровая мануфактура».
«Цифровая мануфактура» создавалась эволюционным путем на базе Центра разработки систем
автоматизированного проектирования (Центра САПР) Опытно-конструкторского бюро «Аэрокосмические
системы» – головной проектной организации Корпорации «Промтех». И именно в «Мануфактуре» мы
сосредоточили все компетенции в части разработки инженерного программного обеспечения (ПО) и
интеграции комплексных CAD/CAM/CAE/PDM-решений.
Флагманским продуктом АО «Цифровая мануфактура» на сегодняшний день является система
автоматизированного проектирования «Макс», обеспечивающая разработку кабельных сетей и
трубопроводов мобильных и стационарных объектов в единой цифровой модели данных. Система позволяет
организовать процесс проектирования систем по заданным требованиям, начиная со стадии разработки
эскизного или технического проекта. Требования к компоновке оборудования, заданные на начальном
этапе, используются на последующих стадиях разработки. Инструменты валидации и выполнения
инженерных расчетов помогают осуществлять интерактивный контроль соответствия параметров
проектируемого изделия проектным ограничениям. Инструменты информационного обмена с системами
трехмерного проектирования дополняют актуальными данными единую цифровую модель проектируемых
изделий. На основе единой цифровой модели автоматически создается конструкторская документация.
Помимо автономной работы, САПР «Макс» интегрирован со сторонними системами класса PDM, 3D-CAD,
ERP, EDA. Прямой обмен данными обеспечен как с зарубежными, так и с отечественными системами.
Комплексные решения позволяют обеспечивать потоки данных практически без ручного вмешательства,
снижая рутинные операции и исключая так называемый человеческий фактор.
Программное решение для подготовки производства «МАКС.Технолог» позволяет
автоматизировать формирование технологической документации на основе единой цифровой модели
изделия, разработанного в САПР «Макс». Данный программный продукт автоматически формирует
маршрутные карты, плазовые подложки, программы нарезки и маркировки проводов и т. д. Гибкие
инструменты настройки отчетной документации позволяют оперативно предоставлять шаблоны документов,
адаптированные под специфические требования конкретных заказчиков.
Завершающим этапом конструкторско-технологической подготовки производства кабельных сетей является
проверка электрических параметров на тестирующих комплексах. «МАКС.Технолог» формирует в
автоматизированном режиме сценарий тестирования на отдельные жгуты, а также на всю бортовую
кабельную сеть объекта (самолета, ракеты, спутника, бронированной машины, корабля и др.), включая
входящие в ее состав распределительно-коммутационные устройства.
Для выполнения задачи снижения конечной стоимости разработки систем за счет определения и
отработки потенциально ненадежных составных частей на ранних этапах проектирования предназначен
программный продукт «МАКС.Надежность». Это решение позволяет выполнять расчеты показателей
надежности и отказобезопасности разрабатываемых систем с реализацией функций отслеживания
выполнения требований в многопользовательском режиме, проводить логико-вероятностные вычисления
разрабатываемых систем в ожидаемых условиях эксплуатации, выполняет расчеты комплектов запасных
частей, инструментов и принадлежностей, обеспечивает автоматизированное формирование отчетной
документации в соответствии с действующей в авиастроительной отрасли нормативной базой.
«МАКС.Надежность» реализован по модульному принципу, состав модулей может изменяться в зависимости
от потребностей конечного пользователя.
Связка САПР «Макс», «МАКС.Технолог», «МАКС.Надежность», систем трехмерного проектирования и
CAE-систем позволяет внедрить технологии сквозного компьютерного моделирования и обеспечить
взаимодействие с цифровым двойником изделия, учитывающего его целевые характеристики, условия
работы и ресурсные ограничения с проведением виртуальных испытаний, которые позволяют
реализовывать натурные испытания с первого раза, а в будущем могут полностью заместить испытания
натурных образцов. Предстоит большая совместная работа в этом направлении в рамках Консорциума
российских разработчиков CAD/CAE-систем, созданного по инициативе Госкорпорации «Росатом», куда в
июле 2022 г. Вошла «Цифровая мануфактура».
Целью деятельности участников в рамках Консорциума является содействие достижению
технологической независимости российской промышленности в области систем суперкомпьютерного
(математического) моделирования и инженерного анализа, надежности промышленных изделий и
оборудования в различных областях экономики. За счет создания Консорциума для обеспечения
цифрового суверенитета российской промышленности к 2027 г. планируется снизить долю используемых
зарубежных CAE-систем до 20%, а к 2030 г. – полностью исключить импорт в этом сегменте инженерного
программного обеспечения.
Сегодня как никогда остро стоит вопрос обеспечения комплексной импортонезависимости. Разработка
прикладного ПО, функционирующего только на импортных операционных системах (ОС) и аппаратной
части, не обеспечивает выполнение задач по обеспечению цифрового и технологического суверенитета.
Поэтому все решения, разрабатываемые в АО «Цифровая мануфактура», являются изначально
кроссплатформенными, т. е. поддерживают работу как на импортных, так и на отечественных ОС и
процессорах. Реализован проект по созданию рабочего места инженера-конструктора, полностью
сформированного на отечественном ПО и аппаратных комплектующих – ПАК АРМ «Конструктор», который
предвосхитил потребности рынка в подобных комплексных IT-решениях для предприятий, планирующих
произвести переход на отечественную программно-аппаратную базу. Ядром аппаратной части комплекса
являются отечественные процессоры (по выбору заказчика это могут быть либо «Байкалы» на
архитектуре ARM, либо процессоры «Эльбрус» с уникальной отечественной архитектурой). При этом
назначение комплекса состоит не в решении отдельных, дискретных задач
конструкторско-технологической подготовки производства, а в создании единого информационного
пространства, в котором отдельные функциональные задачи закрываются взаимоувязанными программными
решениями российского производства.
При работе с заказчиками специалисты АО «Цифровая мануфактура» совместно с ИТ-службами предприятий
определяют «узкие места», требующие оптимизации или корректировки процессов в
конструкторско-технологической подготовке производства, правильным образом конфигурируя внедряемое
ПО. Программные решения поставляются в комплексе и гибко встраиваются в существующий IT-ландшафт
конкретного предприятия.
Предпроектное обследование
Настройка системы под IT-ландшафт и требования заказчика
Обучение
Предоставление временных лицензий
Пилотный проект
Заключение договора
Для выполнения пилотного проекта на этапе опытной эксплуатации предоставляются
временные лицензии, проводится обучение, осуществляется техническая поддержка. После получения
положительных результатов тестирования системы заказчик формирует заключение о внедрении
программных продуктов и переходит к договорным отношениям.
В основу продуктов, разработанных АО «Цифровая мануфактура», положены принципы непрерывного
улучшения, применения лучших отечественных и мировых практик, сотрудничества с конечным
пользователем.
Сегодня АО «Цифровая мануфактура» – одно из важных звеньев в российской ИТ-кооперации,
обеспечивающей отечественным стратегическим предприятиям цифровой и технологический суверенитет в
части применения инженерного программного обеспечения.
Международный авиционно-космический журнал «Авиасоюз»,
июнь-август 2022, №3/4 (90)
13 апреля 2022 года

13 апреля 2022 года в Москве состоялся седьмой форум «РазвИТие. Российские технологии для
инженеров», где на технологической выставке АО «Цифровая мануфактура» представила свой продукт
САПР «Макс».
Компания продемонстрировала один из своих флагманских продуктов САПР «Макс» -
отечественную систему для разработки электрических и гидропневматических систем, обеспечивающую
высокое качество и надежность, а также снижающую трудоемкость и себестоимость проектирования.
На стенде компании проводилась демонстрация функциональных возможностей системы. Особый интерес у
посетителей вызвала возможность системы работать нативно на операционной системе семейства Linux.
Также привлек внимание следующий функционал:
В рамках форума был проведен ряд встреч с потенциальными заказчиками и достигнуты предварительные договоренности по поставкам САПР «Макс». С каждым годом все больше отечественных предприятий из разных отраслей промышленности отдают предпочтение нашей разработке.
16 марта 2023 года
В марте 2023 г. были подведены итоги конкурса на лучшие предложения от пользователей по развитию
функциональности САПР «Макс» за 2022 год.
Цифровая мануфактура внедряет в работу с ключевыми заказчиками элементы концепции
co-creation, предназначенной для вовлечения в процесс непрерывного улучшения продукта наиболее
заинтересованных в разрабатываемом функционале и компетентных в предметной области пользователей.
Применение данной концепции в работе с заказчиками позволило снизить время на выявление ключевых
потребностей и формирование бизнес-требований для реализации инструментов, применяемых в отдельных
отраслях для проектирования и производства сложных изделий и систем.
По итогам рассмотрения наиболее значимых предложений по функциональным изменениям, реализованным в
САПР «Макс» в 2022 году для авиастроительной, ракетно-космической и приборостроительной отраслях,
памятными призами отмечены следующие пользователи:
Компания «Цифровая мануфактура» планирует и в дальнейшем поддерживать сотрудничество с наиболее заинтересованными представителями наших заказчиков с целью улучшения программных продуктов, так как подобная практика позволяет создавать системы автоматизированного проектирования, наилучшим образом отвечающие потребностям пользователей на рынке отечественного инженерного ПО.
13 июля 2023 года
С 10 по 13 июля 2023 года в выставочном центре «Екатеринбург-Экспо» прошла XIII Международная промышленная выставка ИННОПРОМ-2023.
В выставочной зоне площадью 1100 квадратных метров 55 российских компаний продемонстрировали свои
достижения в области электроники, энергетики, автомобилестроения, логистики, IT и ряде других
отраслей.
В этом году международная промышленная выставка, которая проводится в 13-й раз, собрала участников
из 60 регионов России и 35 стран. Официальные делегации Беларуси и Казахстана возглавили
премьер-министры. Всего было представлено около 700 компаний — рекордное количество за все время
проведения мероприятия.
На объединённом стенде Минпромторга компания "Цифровая мануфактура" представила свои передовые
разработки в области цифрового проектирования – САПР «МАКС», САПР «ГАЛС» и ПО «Надежность».
17 июля 2023 года
В рамках соглашения о сотрудничестве, АО «Цифровая мануфактура» передает НГТУ им. Р.Е. Алексеева учебные лицензии на программное обеспечение САПР «Макс», представляющее собой систему автоматизированного проектирования кабельных сетей и трубопроводных систем.
Сотрудничество АО «Цифровая мануфактура» и НГТУ им. Р.Е. Алексеева нацелено на использование
импортонезависимого программного обеспечения САПР «Макс» в учебных целях.
Компания «Цифровая мануфактура», принимая вызов по внедрению качественного отечественного продукта
взамен недоступного иностранного инженерного программного обеспечения, предлагает российским
предприятиям свои инструменты, решающие задачи разработки и производства сложных технических
изделий.
НГТУ им. Р.Е. Алексеева, будучи ведущим техническим вузом Нижегородской области, планирует
использовать предоставленное инженерное программное обеспечение для подготовки
высококвалифицированных инженерных кадров для целого ряда промышленных предприятий региона атомной,
автомобильной, судостроительной, энергетической и химической отраслей экономики. Новые навыки и
знания в области отечественной САПР позволят выпускникам Нижегородского Политеха активно участвовать
в обеспечении российского технологического превосходства.
АО «Цифровая мануфактура» – цифровой актив Корпорации «Промтех» и интегратор решений, применяемых с целью повышения качества и уменьшения сроков подготовки производства изделий. Компания специализируется на разработке САПР бортовых кабельных сетей, гидравлических и пневматических трубопроводных систем летательных аппаратов, флота и наземной техники различного назначения. Комплексные решения по автоматизации конструкторско-технологической подготовки производства включают инструменты по расчету надежности и отказобезопасности проектируемых изделий, а также инструменты интеграции с системами CAD, CAM, CAE, PDM сторонних разработчиков. Решения, разрабатываемые АО «Цифровая мануфактура», находят широкое применение на предприятиях авиастроительной, ракетно-космической, приборостроительной отрасли, оборонно-промышленного комплекса и судостроения.
Нижегородский государственный технический университет им. Р.Е. Алексеева – один из лидирующих технических вузов страны, которому в 2023 году исполняется 125 лет (НГТУ правопреемник Варшавского политехнического института Императора Николая II). В настоящее время в НГТУ обучается более 25000 студентов и работает более 1200 преподавателей и сотрудников. В состав университета входит семь крупных институтов, более 30 центров и лабораторий, оснащенных современным высокотехнологичным оборудованием. Ежегодный объем выполнения НИОКР превышает 1 млрд. руб. Ученые университета ведут свои исследования в широком спектре научных направлений, среди которых: атомное машиностроение, химия, электроэнергетика, информационные технологии, автомобиле- судо- и авиастроение, трубопроводный транспорт, промышленные технологии машиностроения. НГТУ является участником флагманских проектов Минобрнауки России: «Приоритет-2030» и «Передовые инженерные школы».
29 сентября 2023 года
Двенадцатый Форум «ИТОПК-2023», который прошел в Красноярске с 27 по 29 сентября, объединил более 850 делегатов из 150 предприятий со всей России.
Мероприятие проводилось при поддержке Минпромторга, Минцифры, Федеральной службы по техническому
и экспортному контролю и
правительства Красноярского края.
На тематических заседаниях с докладами по различным темам промышленного использования
информационных технологий, связи, искусственного интеллекта, внедрения отечественных
ИТ-разработок выступили до 200 экспертов.
В рамках ИТОПК была организована выставка, на которой демонстрировались
продуктовые новинки российских ИТ-разработчиков.
Специалисты АО «Цифровая Мануфактура»
приняли активное участие в ключевых мероприятиях Форума по тематическим секциям:
Живой интерес экспертов сферы приборостроения вызвал доклад Генерального директора АО «Цифровая Мануфактура» Зеленкова Дмитрия Александровича по теме «Единая среда проектирования электрооборудования и распределительных систем при создании сложных технических изделий». В рамках выступления были подняты вопросы аудитории о необходимости поддержки со стороны PDM-систем электрического проектирования, позволяющего хранить части и версии электрических проектов и конфигурировать их в единый проект без коллизий.
Декабрь 2023 года
Источник: журнал «САПР и Графика»
Интервью с Дмитрием
Зеленковым,
генеральным директором АО «Цифровая Мануфактура»
- Каковы краткие итоги 2023 года для вашей компании по сравнению с 2022 годом?
- Год был насыщенным, продуктивным и интересным. Оборот компании удвоился, по целому ряду
направлений АО «Цифровая мануфактура» добилось значительных достижений и успешных стартов.
Наш флагманский продукт САПР «Макс» обогатился
новыми функциональными возможностями. Выпущены пять крупных релизов, в рамках которых разработаны
специализированные инструменты, делающие работу наших пользователей более комфортной с новым
качеством автоматизации и менее трудоемкой.
В 2023 году львиная доля проектов внедрения САПР «Макс» пришлась на предприятия
ракетно-космической отрасли. Выполнены все текущие контрактные обязательства и обеспечен задел для
новых проектов на предприятиях ГК «Роскосмос». Уже сформирована дорожная карта развития
инструмента в 2024 году.
САПР «Макс» по достоинству был оценен на предприятиях АО «Корпорация морского приборостроения».
Это часть большого проекта, обеспечивающего сквозное проектирование печатных плат, оборудования,
межблочных соединений и увязку систем на уровне судна в САПР «Галс» проектно-конструкторскими бюро,
входящими в Объединенную судостроительную корпорацию (ОСК).
Традиционно большая активность отмечена на предприятиях, входящих в корпорации «Алмаз-Антей»,
КРЭТ, «Высокоточные комплексы». Начаты работы по внедрению САПР «Макс» одновременно на нескольких
предприятиях Объединенной двигателестроительной корпорации (ОДК).
АО «Цифровая мануфактура» c 2023 года выступает партнером компании АСКОН в реализации задач по
формированию PLM-комплекса, включающего инженерное программное обеспечение CAD/eCAD в рамках
реализации особо значимого проекта по цифровизации предприятий и разработке импортозамещаемого
промышленного ПО индустриального центра компетенций «Двигателестроение».
Повышение цифровой зрелости наших заказчиков, вовлечение крупных интеграторов в реализацию особо
значимых проектов нацпроекта «Цифровая экономика» с объективной необходимостью отраслевого
погружения, увеличение глубины автоматизации задач проектирования распределительных систем сложных
технических изделий — все это формирует большое количество вызовов к Цифровой мануфактуре в
качестве вендора специализированных решений, лучших в своем классе.
Запросы на применение САПР «Макс» в комплексных проектах в 2023 году выросли настолько, что нам
для обеспечения необходимого качества их реализации пришлось привлекать партнеров по внедрению
САПР «Макс». Например, компания АСКОН теперь поставляет решения на базе и своих продуктов, и САПР
«Макс» в составе единого PLM-комплекса.
Значительные ресурсы были выделены на исследовательские работы. На постоянной основе действует
Архитектурный совет компании, в задачи которого входит формирование облика перспективных
продуктов.
В 2023 году АО «Цифровая мануфактура» вступила в Ассоциацию разработчиков программных продуктов
«Отечественный софт», что позволит компании участвовать в формировании консолидированной позиции
разработчиков ПО для отрасли.
В копилку учебных заведений, применяющих САПР «Макс», в 2023 году добавлен Нижегородский
государственный технический университет им. Р.Е. Алексеева.
Также хочу отметить о создании в 2023 году центра разработки АО «Цифровая мануфактура» в Нижнем
Новгороде, в котором мы рады приветствовать новых сотрудников — разработчиков лучших инструментов
проектирования кабельных сетей и трубопроводных систем, а также систем класса EDA.
- Какие новые технологии или решения, появившиеся в 2023 году, на ваш взгляд, являются наиболее значимыми для отрасли?
Для проектирования радиоэлектронных систем (РЭС) в составе изделия АО «Цифровая мануфактура» приступило к созданию единой среды электрического проектирования (ЕСЭП). ЕСЭП поддерживает проектирование начиная от постановки задачи, определения технических требований и разделения РЭС на составные части до проектирования входящих электронных модулей с применением инструментов функционально-модульного проектирования. Общий процесс сквозного проектирования ЕСЭП поддерживает разработку по контрольным точкам, определяющим и контролирующим необходимый и достаточный набор данных, которые требуются для перехода на следующие этапы реализации проекта.
- Чего ваша компания ожидает от следующего, 2024 года?
В 2024 году мы готовим к выпуску немало технологических новинок и старта интересных проектов. Секрет любого успешного разработчика — в способности предугадывать потребности своих заказчиков и уметь быстро и качественно удовлетворять их. По китайскому календарю нас ждет Год зеленого дракона, характеристика которого предвещает гибкость. Поэтому ожидаю нового качества интеграционных проектов и уникальности создаваемых программных продуктов, большего умения слышать наших заказчиков и предвосхищать их ожидания.
- Что бы вы пожелали читателям журнала в Новом году?
Поздравляю с наступающим 2024 годом всех инженеров и создателей инструментов для их творчества! Желаю интересных проектов, радости созидания своих усилий, креативного вдохновения!
Журнал «САПР и Графика», декабрь 2023 года
16 ноября 2023 года
АО «Цифровая мануфактура» и ООО «РЕД СОФТ» успешно завершили тестирование совместимости отечественных решений: САПР «МАКС» и операционной системы (ОС) РЕД ОС.
По результатам тестовых работ САПР «МАКС» получил сертификат, подтверждающий
корректность совместного функционирования.
САПР «Макс» – российский CAD-продукт, работающий без средств эмуляции и виртуализации.
Отечественное программное решение ориентировано на потребности предприятий промышленной отрасли.
Среди них – компании, работающие в сферах машиностроения, приборостроения и других передовых
областях промышленности.
РЕД ОС – флагманский продукт РЕД СОФТ, российская операционная система общего назначения
семейства Linux для серверов и рабочих станций. Продукт обладает сертификатом ФСТЭК России
(№4060 от 12.01.2019), что подтверждает его соответствие требованиям информационной безопасности
и допускает его применение в государственных информационных системах и информационных системах
персональных данных до 1 класса включительно.
Октябрь 2023 года
Источник: журнал «САПР и Графика»
Георгий Матвеев, бизнес-аналитик, АО «Цифровая мануфактура»
Процесс проектирования бортовых кабельных систем требует от конструктора решения следующих задач: определение состава и принципов работы всех функциональных систем конечного изделия, проведение математических расчетов для подтверждения соответствия принятых решений требованиям технического задания, разработка и оформление конструкторской и технологической документации (КД и ТД соответственно) в соответствии со стандартами и т.д. Для комплексного решения вышеназванных задач применяются системы автоматизированного проектирования, помогающие уменьшить трудоемкость разработки, ускорить процедуру внесения изменений в КД, сократить время выполнения технологической подготовки производства, структурировать и сохранять получаемые в процессе изготовления и проведения испытаний результаты. В данной статье будет рассмотрена отечественная система автоматизированного проектирования (САПР) «Макс», предназначенная для автоматизации работ по проектированию сложных систем и оборудования, а также выпуска КД и ТД в различных формах представления.
САПР «Макс» имеет клиентсерверную архитектуру, в которой задачи распределены между клиентами и
сервером.
Серверная часть обеспечивает хранение проектных данных на базе системы управления базами данных
PostgreSQL и позволяет организовать совместные работы конструкторских подразделений над единой
цифровой моделью изделия. Все изменения, вносимые пользователями в проект, будут отображаться в
режиме реального времени. В рамках единой цифровой модели создана и сопровождается общая база
компонентов изделий и материалов, используемая одновременно во всех интегрированных на
предприятии САПР.
Единая цифровая модель изделия состоит из логической модели и атрибутивных данных. Логическая
модель содержит данные о составе, подключениях и взаимосвязях элементов изделия с объектами
проекта и с элементами базы компонентов. С помощью атрибутивных данных задаются значения
контролируемых параметров изделия, такие как масса, электрические параметры, стойкость к внешним
воздействующим факторам, срок службы, категория качества и прочие данные, указанные в
технических условиях (ТУ) элемента.
Интеграция с корпоративной базой нормативносправочной информации дает возможность
автоматического наполнения базы компонентов. На рис. 1 представлена блоксхема
интеграции САПР
«Макс» в цифровую структуру предприятия для связи САПР различного назначения в части как
унификации базы компонентов, так и автоматической передачи проектных данных, получаемых на всех
этапах проектирования.
Графический интерфейс на стороне клиента организует работу пользователей в рамках единой
информационной среды благодаря наличию интеграции с САПР различного назначения (трехмерного
моделирования, тепловых и прочностных расчетов, сопровождения жизненного цикла). Кроме того, он
обеспечивает разработку электрических схем всех типов и автоматическое формирование комплектов
КД и ТД методом сквозного проектирования.
Метод сквозного проектирования заключается в передаче данных и результатов каждого этапа
разработки на последующие этапы с набором технических данных. Такая передача данных дает
возможность использовать актуальную информацию и исключает необходимость повторной обработки
одних и тех же данных различными службами, обеспечивает контроль и оперативное устранение
ошибок, а также позволяет корректировать КД, разрабатываемую различными конструкторскими
подразделениями.
На этапе проектирования, с целью определения состава и принципа работы всех функциональных
систем конечного изделия, в САПР «Макс» разрабатываются электрические схемы на системы,
комплексы и приборы.
Для контроля соответствия параметров компонентов требованиям технического задания в САПР «Макс»
реализован инструмент Фильтр по условиям. Данный инструмент позволяет выполнить фильтрацию базы
компонентов по всему ряду предъявляемых к изделию требований, что существенно упрощает и
ускоряет процесс поиска необходимых элементов в базе компонентов (рис. 2).
Проблема корректности подбора ответных частей у таких устройств, как соединители, в САПР «Макс»
полностью автоматизирована. Контроль осуществляется в части соответствия их типоразмеров,
материала покрытия и поляризационных ключей. Пользователю требуется задать информацию о блочном
или кабельном соединителе в проекте, а для подбора ответной части воспользоваться вызовом одной
команды — Добавить ответную часть. Данный инструмент предоставит пользователю список ответных
частей, которые могут быть подключены к выбранному устройству, исключая ошибку и необходимость
поиска информации в каталогах, ТУ или руководствах по эксплуатации.
Аналогичным образом решен вопрос корректности подбора наконечников для подключения к контактам
различного рода устройств. Контроль осуществляется в части соответствия диаметра контакта и
типоразмера наконечника. Данное действие в САПР «Макс» выполняется автоматически при вызове
команды Назначить наконечники.
Процесс разработки схем электрических в САПР «Макс» сопровождается рядом проверок и применением
разнообразного набора инструментов, целью которых является проверка корректности действия
пользователя и автоматизация рутинных задач. В зависимости от типа разрабатываемой схемы
пользователю доступен определенный набор инструментов.
В процессе разработки схемы электрической принципиальной (Э3) пользователю необходимо описать
логику работы системы, определить полный состав разрабатываемой системы, комплекса или прибора,
задать информацию о подключении электрических цепей, а также о типах и характеристиках
передаваемых сигналов.
САПР «Макс» автоматизирует процесс разработки схемы Э3 за счет следующих возможностей:
автоматическое присвоение номера участка электрической цепи контактам при объединении их общей
линией связи и передаче данной информации ответным частям устройств;
В случае если в процессе проведения проверки система обнаружит ошибку, пользователь получит соответствующее уведомление (рис. 3).
Создание отчетных форм в САПР «Макс» полностью автоматизировано. В контексте рассматриваемой
схемы
Э3 создание перечня элементов выполняется автоматически с помощью инструмента Создать перечень
элементов. Пользователю достаточно выбрать элементы в дереве проекта и запустить автоматическое
формирование таблицы. Данная отчетная форма может быть размещена на поле схемы или создана в
виде
отдельного документа.
После разработки схемы Э3 пользователь, на основе определенного в проекте состава
разрабатываемой
системы, может приступить к разработке схемы электрической соединений (Э4). В рамках разработки
схемы Э4 пользователю необходимо определить типы проводов, которыми будет реализовано
подключение,
перечень и состав жгутов, и задать информацию о способе размножения, мест присоединения и ввода
проводов.
Для упрощения и контроля процесса разработки схемы Э4 в САПР «Макс» реализован набор
инструментов,
позволяющих контролировать следующие параметры:
В случае если в процессе подключения проводов на схеме одна из проверок не пройдет, пользователь получит соответствующее уведомление (рис. 4).
При необходимости в рамках введения дополнительной пояснительной информации пользователь может
автоматически проставить информацию о сечениях, бирках или ответном адресе подключения проводов,
которые были определены на схеме электрической соединений.
В процессе разработки схемы электрической общей (Э6) пользователю необходимо отразить все
составные части разрабатываемой системы или комплекса, а также соединения их между собой жгутами
или кабелями.
В САПР «Макс» есть набор инструментов, которые автоматизируют процесс оформления схемы Э6 и
позволяют в автоматическом режиме вывести информацию о количестве контактов соединителей,
назначить и разместить УГО ответных частей у соединителей или проставить номера позиций жгутов
на линиях связи. Номера позиций жгутов присваиваются автоматически, система анализирует
графическую часть схемы, определяя перечень представленных на листе жгутов, и присваивает им
номера в зависимости от расположения на листе.
Перечень проводов, жгутов и кабелей, как и все отчетные формы в САПР «Макс», создаются полностью
автоматически. Пользователю достаточно запустить работу данного инструмента, и система
проанализирует состав жгутов, определенных на схеме Э6, и сформирует таблицу (рис.
5).
По завершении разработки электрических схем, учитывая сформированные требования и ограничения,
данные по составу оборудования, типам материалов, с указанием технических характеристик (адреса
подключения, значения электрического сопротивления проводов, масса, диаметр проводов,
задействованные контакты, способы заделки проводов, данные для изготовления печатных плат)
передаются в САПР трехмерного моделирования для разработки конструкции изделий и выполнения
трассировки жгутов.
Для автоматического формирования комплектов КД на жгуты (сборочного чертежа, таблицы соединений,
спецификации, ведомости покупных и т.д.) полученные после этапа трассировки данные передаются
обратно в САПР «Макс». После вызова инструмента по автоматическому построению сборочного чертежа
пользователю останется только определить и добавить все необходимые материалы и прочие изделия,
требуемые для изготовления жгута по технологии заводаизготовителя. В САПР «Макс» процесс
определения материалов и устройств автоматизирован за счет наличия следующих расчетов и
инструментов:
Разработанная документация сохраняется в структурированном виде в системе сопровождения
жизненного цикла в соответствии с взаимосвязанностью КД согласно схеме деления изделия на
составные части, разработанной также в единой информационной среде. В случае наличия модификаций
конечного изделия комплекты КД разделяются в соответствии с их применяемостью, что позволяет
безошибочно определить состав каждого изделия или серии и сопровождать их независимо друг от
друга.
По завершении согласования и утверждения КД в САПР «Макс» разрабатываются электронные документы,
предназначенные для ускорения технологической подготовки на заводеизготовителе, обеспечивающие
оперативную загрузку в станки с ЧПУ, сокращающие время на технологическую проработку рутинных
операций, например: таблицы нарезки и маркировки проводов, схемы установки элементов на печатных
платах, программы проверки готового изделия на тестирующем комплексе для проведения
предъявительских и приемосдаточных испытаний. На рис. 7 приведена схема процесса сквозного
проектирования с указанием четырех основных этапов: проектирование, производство, испытания,
управление изменениями.
Замечания, полученные в процессе изготовления и выполнения монтажа на конечном изделии, и
результаты проведения испытаний оформляются в электронном виде и сохраняются в единой базе
данных с привязкой к каждому исполнению изделия. Полученные данные структурируются в
соответствии с их применяемостью (изделие или серия), что позволяет подтверждать точность
расчетов (адекватность принятых математических моделей), а также прогнозировать срок службы и
возможность его продления при достижении предельного значения. Одновременно с этим единая
электронная база данных позволяет оперативно получать информацию о составе (версии) всех
изготовленных и изготавливаемых изделиях, что дает возможность сократить трудоемкость
корректировки КД в случае доработки изделий, находящихся на различных этапах жизненного цикла.
Стоит отметить, что на этапе задания требований и ограничений, введенных в САПР «Макс»,
обеспечивается автоматизированный перманентный контроль этих ограничений, который позволяет на
всех этапах разработки, начиная с принципиальных схем, исключать использование компонентов и
материалов, не соответствующих заданным требованиям, например: стойкость к повышенной
температуре и соляному туману или ограничения по массе.
Применение сквозного проектирования в рамках единой информационной среды с использованием
программного обеспечения САПР «Макс» позволяет достигнуть улучшений, связанных как с
количественными изменениями: сокращение времени разработки, снижение трудоемкости, снижение
количества ошибок, снижение стоимости разработки, так и качественными изменениями, связанными с
получением, хранением, анализом массивов данных, получаемых на различных этапах жизненного
цикла, позволяющих эффективнее использовать опыт разработки и эксплуатации изделий при их
ремонте, последующей модернизации, а главное — при разработке новых образцов. А наличие
необходимых инженерных расчетов и проверок позволит кратно уменьшить количество допускаемых на
этапе разработки КД ошибок.
Журнал «САПР и Графика», октябрь 2023 года
Сентябрь 2023 года

Дмитрий
Зеленков,
генеральный директор
АО «Цифровая Мануфактура»
Процесс проектирования сложного электрооборудования и распределительных систем авиационной,
ракетно-космической, морской и наземной техники сегодня сталкивается с вызовами, связанными со
значительно возросшей сложностью систем генерирующих, преобразовывающих и распределяющих
электрическую энергию, разработка которых требует поиска внедрения новых подходов к организации
работ и управления такими проектами.
Разработку современного оборудования и систем ведут территориально распределенными командами
инженеров, выполняющих свою часть проекта. При этом, зачастую, действия членов команды слабо
согласованы. В результате реализации проекта возникает сложность в соблюдении требований при
конструировании изделий, а отсутствие прозрачности процесса разработки может приводить к появлению
ошибок, исправление которых на поздних этапах реализации проекта повышает риски невыполнения работ
в срок. Проекты выполняют с помощью разрозненных инструментов, требующих их интеграции между собой
с целью обеспечения целостности данных, что также увеличивает сложность управления и нагрузку на
исполнителей.
Специфика ситуации, сложившейся в отечественной промышленности требует построения сложной
интегральной системы, в которой реализована поддержка разных форматов данных, способов
проектирования, управления проектами и т.д. Такая система должна сразу учитывать аспекты
информационной и экономической безопасности, быть включенной в общий контур импортозамещения в
сфере информационных и промышленных технологий. Чтобы обеспечить независимость от зарубежных
вендоров и производителей комплектующих, система должна поддерживать отечественные операционные
системы (ОС), работающие на отечественных центральных процессорах, быть построена с использованием
российских систем управления базами данных (СУБД). В архитектуре такой системы не должны
использоваться лицензируемые компоненты и технологии, запрет на применение которых может привести
к невозможности ее развития и эксплуатации.
Проведенное исследование вопроса импортозамещения программных продуктов и использования доступных
на текущий момент программных решений привело к выводу, что частично закрывающие ряд этапов
проектирования продукты не имеют общих форматов проектных данных. Максимум возможного — это некий
нейтральный формат, использование которого зачастую приводит к потере, либо искажению данных, а в
настоящей действительности — возможен только перенос информации вручную, что влечет за собой
возникновение ошибок, повышенное влияние человеческого фактора и увеличение сроков проектирования.
На рынке программного обеспечения отсутствуют PDM-системы, полностью поддерживающие электрическое
проектирование. Нет возможности хранить части и версии электрических проектов и конфигурировать их
в единый проект без коллизий, в том числе с использованием задела на основе ранее созданных
проектов. Также нет возможности осуществлять обмен данными по электрическим связям между PDM и
системами автоматизированного проектирования электронных изделий (САПР, eCAD).
Набор сущностей в процессах электрического проектирования намного шире и глубже, чем в
существующих системах PDM и системах нормативно-справочной информации (НСИ или MDM-системах,
Master Data Management). Например, в проекте могут применяться структурированные кабели и провода
с учетом жил разного сечения, свивок, экранирования; соединители с контактами, наборными
элементами и токопроводящими корпусами. При этом должна обеспечиваться связь между различными
частями сущностей для проведения расчетов и проверок.
Управление требованиями осуществляется либо в отдельных продуктах, либо в специализированных
модулях PDM-систем. При этом практически ни одна из имеющихся систем не может в полной мере
транслировать требования в CAD и eCAD-системы, подтверждать там выполнение требований при
проектировании и возвращать результаты валидации требований.
Такие же проблемы испытывает отечественный сектор проектирования печатных плат (ПП) и печатных
узлов, ранее использовавший в основном зарубежные программные продукты, считавшиеся де-факто
промышленными и технологическими стандартами и являющийся частью процесса проектирования
электрооборудования.
Имеющиеся в распоряжении российских инженеров продукты и решения на их основе обладают следующими
ключевыми недостатками:
1) Отсутствие единой среды проектирования радиоэлектронных систем (РЭС), начиная от постановки
задачи, определения технических требований, и разделение РЭС на составные части до проектирования
входящих электронных модулей.
2) Отсутствие инструментов функционально-модульного проектирования РЭС, т.е. механизмов
декомпозиции РЭС на иерархию функциональных блоков и функциональных узлов.
3) Отсутствие инструментов представления РЭС на функционально-логическом уровне с возможностью
функционального моделирования для определения функции и проведения анализа поведения системы.
4) Отсутствие систем автоматизированного проектирования конструкций печатных узлов с элементами
механических деталей. Сейчас компоновка электрорадиоизделий (ЭРИ) производится в EDA-системах
(Electronic Design Automation), а элементы механического крепления — в машиностроительной САПР
(MCAD).
5) Отсутствие систем инженерного анализа режимов работы электронных модулей (CAE) в тесной
интеграции с системами проектирования конструкции ПП.
6) Отсутствие нормативных справочных данных на материалы ПП и электронной компонентной базы
отечественного производства (ЭКБ ОП) в системах автоматизированного проектирования и инженерного
анализа.
Для решения изложенных вызовов АО «Цифровая мануфактура» приступило к созданию единой среды
электрического проектирования (ЕСЭП). Общий процесс сквозного проектирования ЕСЭП поддерживает
разработку по контрольным точкам, определяющим и контролирующим необходимый и достаточный набор
данных, необходимых для перехода на следующие этапы проекта. При этом, для гибкости процесса
предусмотрены режимы работы при полных и неполных данных.
Архитектура ЕСЭП объединяет в едином пространстве следующие инструменты для разработки, расчетов,
моделирования систем:
1) Инструменты системного проектирования электрического функционирования РЭС, для определения
иерархической декомпозиции состава изделия на блоки и узлы с последующей горячей связью
формируемых подчинённых проектов.
2) Инструменты функционального моделирования для быстрого виртуального прототипирования
работоспособности РЭС.
3) Модули разработки распределительных систем.
4) Единая электрическая MDM-система (eMDM) со справочными данными материалов и покупных
изделий.
5) Единый движок PDM для управления электрическими данными (ePDM).
6) Единый схемный редактор.
Рабочее пространство ЕСЭП интегрировано со сторонними PDM и MDM системами, а также системами
трехмерного проектирования с помощью которых разрабатывается головное изделие.
Разработчик приборов и систем имеет ограниченный доступ к проекту головного разработчика, либо
отчужденную часть проекта в виде файла. Используя функциональный модуль проектирования
распределительных систем и электротехнических изделий разрабатывает системы и устройства. При этом
разработчики систем и устройств работают с тем же составом изделия, что и разработчики более
высокого уровня, расширяя и декомпозируя его.
При разработке используется единая база электрорадиоизделий, валидированная соответствующими
институтами.
Поскольку в основе описания изделия лежит унифицированная модель связанности данных – общая
структура с контекстными данными функциональных модулей, данные об изделии, например, схемы, могут
быть открыты и отредактированы в разных функциональных модулях. При этом используется единый экран
пользователя, с разными наборами инструментов, состав которых зависит от активного функционального
модуля.
Сборник докладов
XII Форума по цифровизации
оборонно-промышленного комплекса России,
27-29 cентября 2023 года
14 ноября 2024 года
с 12 по 14 ноября 2024 года в Красноярске состоялась VIII Всероссийская научно-техническая конференция «Системы связи и радионавигации».

Основная концепция мероприятия – сотрудничество предприятий радиоэлектронной отрасли с ведущими научно-исследовательскими институтами и учреждениями высшего профессионального образования, формирование направлений перспективных инновационных проектов для сбалансированной разработки современных средств связи, навигации и радиолокации в интересах министерств и силовых структур Российской Федерации.

«Цифровую мануфактуру» на этом мероприятии представлял Кирилл Владимирович Цыбанов с докладом:
«Роль программного обеспечения в оценке надежности и отказобезопасности», который был удостоен
диплома, как лучший доклад в секции «Информационное сопровождение жизненного цикла систем
связи и радионавигации».
В данном докладе была рассмотрена целесообразность создания программного комплекса
«Надежность»,
который представляет единое информационное пространство для проведения работ по оценке
надежности
и отказобезопасности, начиная с компонентного анализа и заканчивая выпуском отчетной
документации
в соответствии с требованиями нормативной и отраслевой документации.
Программный комплекс создается с учетом требований и пожеланий отечественных пользователей,
которые провели апробацию (АО «ОДК-Авиадвигатель», АО «ОКБ «Аэрокосмические системы», АО «РПКБ»,
АО «НЦВ Миль и Камов», АО «НИИП имени В.В. Тихомирова» и ПАО «СЭЗ им. Серго Орджоникидзе»). Это
позволяет создать систему, которая является эффективной, точной, удобной в использовании и
востребованной российскими инженерами.
Выпущен второй релиз, который содержит:
6 ноября 2024 года
В рамках обеспечения технологического суверенитета и соблюдения безопасности критической инфраструктуры мы сертифицируем свои разработки в области программных продуктов на совместимость с российскими операционными системами.
Сертификат совместимости подтверждает корректность работы ОС специального назначения Astra
Linux Special Edition и программного обеспечения САПР «Макс». Наше ПО правильно функционирует
в связке с российскими ОС, давая пользователям полный спектр возможностей.
Для
справки:
Astra Linux Special Edition — единственная в России
отечественная защищённая операционная система, имеющая три сертификата соответствия
требованиям безопасности информации: Минобороны России, ФСТЭК России и ФСБ России.
Источник: журнал «САПР и Графика»
Денис Ильгузин,
директор центра разработки САПР Электроники,
АО «Цифровая мануфактура»
В большинстве современных изделий применяется сложная электронная «начинка»,
представляющая собой различные шкафы, блоки, коммутационные комплекты высокого уровня. На более
низком уровне электроника таких шкафов и блоков может состоять из набора функционально законченных
печатных узлов, представляющих собой печатные платы с проводящими дорожками и с установленными на
них радиоэлементами. Количество таких узлов в разрабатываемых изделиях может достигать сотен, а то
и нескольких тысяч единиц.
Для разработки схем и топологии печатных узлов используются специализированные САПР электронных
устройств, а кроме того, часто можно встретить аббревиатуры ECAD (англ. Electronic Computer¬Aided
Design), или EDA (англ. Electronic Design Automation). Наиболее широкое распространение на
отечественных предприятиях по¬лучили системы от компаний Altium, Cadence и Mentor Graphics.
Исторически сложилось так, что на большинстве предприятий оказались системы иностранного
производства, и даже отсутствие поддержки ЕСКД «из коробки» не отталкивало пользователей. Но с
уходом зарубежных вендоров с российского рынка предприятия сразу же столкнулись со сложностями
приобретения, лицензирования, с запретом использования таких САПР на предприятиях ОПК, а также с
отсутствием официальной технической поддержки как администраторов, так и пользователей. Варианты
возможной замены на немногочисленные отечественные решения требовали переобучения персонала, ведь
концепции систем в подходе к проектированию значительно различались и пользователи хотели иметь
функциональность или поведение инструментов «как в привычной САПР». Еще одним важным критерием был
«безболезненный» переход на новую систему, то есть перенос «без потерь» готовых проектов и
библиотек, разработанных в зарубежных САПР, в формат заменяющей системы.
В АО «Цифровая мануфактура» было принято решение создать достойную замену иностранным
EDA-системам, а ключевыми требованиями при разработке были простой импорт существующих проектов и
библиотек без потери информации, удобный пользовательский интерфейс с привычным подходом к
проектированию, стабильность работы, достаточный набор инструментов для выполнения большинства
задач разработки современного устройства и, конечно же, поддержка ЕСКД «из коробки». Все это
теперь есть в современной системе Макс.EDA.
Стоит отметить, что Макс.EDA — не просто очередная ECAD¬система, позволяющая создать набор файлов схемы и топологии печатного узла, достаточные для его производства. В нашей системе фактически создается его цифровой макет с хранимыми электрическими характеристиками, результатами моделирования и прочим, а сама система является одним из инструментов под управлением Единой среды электрического проектирования (ЕСЭП) — рис. 1.
ЕСЭП — это многоуровневая программная платформа, развиваемая «Цифровой мануфактурой». Данная среда
дает возможность объединять гетерогенные САПР различного назначения и методологий обработки данных
в общее информационное пространство, тем самым «сшивая» разнообразные аспекты проектирования в
иерархическую структуру. Концепция Единой среды электрического проектирования сформировалась в
результате успешной реализации многочисленных интеграционных решений по передаче проектных данных
между САПР собственной разработки и другими решениями, автоматизирующими проектирование, которые
применяются у заказчиков.
Комплексное «бесшовное» применение САПР в едином пространстве позволяет снизить трудоемкость
разработки, ускорить процедуру внесения изменений в КД, выполнить инженерные расчеты (прочностные,
тепловые, электротехнические) с использованием цифровой модели изделия (электрическая
составляющая) параллельно с разработкой КД в PLM¬комплексе головного изделия. Например, можно с
легкостью отследить путь сигнала с «ножки» микросхемы до разъема (Макс.EDA), а затем понять, в
какой провод и какого кабеля он поступает (САПР «Макс») и, наконец, в какой блок или на какой
печатный узел приходит. Или еще пример: создание схемы и ее моделирование на уровне Макс.EDA
позволит получить карты рабочих режимов, которые являются входной информацией для включенной в
ЕСЭП программы по расчету надежности, определить потенциально ненадежные составные элементы на
начальных стадиях жизненного цикла изделия, то есть еще до его производства.
В рамках работы в ЕСЭП фактически ведется сквозное проектирование электрической и электронной
составляющих изделия, которое заключается в гибком использовании инструментов, соответствующих
различным маршрутам разработки изделия. В результате такого подхода единая цифровая модель изделия
обогащается актуальной информацией, что гарантирует целостность данных, создает единую точку
доступа к цифровой модели, обеспечивает ускорение разработки за счет возможности параллельной
работы специалистов различного профиля.
Применительно к продуктам собственной разработки сформированная на основании целостной цифровой
модели бесшовная связь инструментов разработки от уровня головного изделия (САПР «Галс» или САПР
«Макс») до уровня блока и печатной платы (Макс.EDA) обеспечивает гарантии соответствия
требованиям, предъявляемым к головному изделию, создает возможность реализации сложных механизмов
валидации и моделирования, обеспечивает ускорение процесса проектирования за счет возможности
одновременной работы специалистов.
При разработке требований к Макс.EDA мы учитывали в первую очередь пожелания отечественных
пользователей и опирались на лучшие функциональные решения зарубежных САПР такого класса, широко
применяемых на российском рынке. На первом этапе реализации система покрывает возможности
проектирования печатных узлов на двухслойных и многослойных платах. В будущем планируется
поддержка гибкожестких плат, а также ведение проектов, состоящих из множества плат.
В своей основе Макс.EDA имеет стандартную компоновку модулей для создания схем, топологии,
чертежей и текстовых документов. Все модули реализованы в единой программной оболочке и работают с
общей моделью данных, обеспечивая ее целостность. Собственное единое хранилище, разворачиваемое
вместе с системой, предназначено как для хранения проектов, так и для реализации библиотеки
компонентов с дополнительными возможностями в виде системы контроля версий, управления жизненными
циклами и настраиваемых бизнес-процессов.
По сравнению с ранее применяемыми популярными ECAD¬решениями многие рутинные задачи процесса
проектирования в Макс.EDA автоматизированы. Например, при создании нового проекта печатного узла
добавлена информационная карта проекта, которая позволяет как управлять и хранить структуру
документов проекта, так и заполнять, синхронизировать и хранить атрибутивную часть каждого из них.
Из примеров автоматизации: после создания проекта нам достаточно заполнить атрибуты изделия,
например Обозначение и Наименование (рис. 2), — и эти параметры синхронизируются
и заполнят атрибуты документа схемы (рис. 3), а также печатного узла и печатной
платы (рис. 4). Затем, например, мы увидим, что основная надпись на схеме будет
автоматически заполнена данными атрибутами.
Также при разработке Макс.EDA была реализована новая концепция разделения таких реальных
конструкторских объектов, как «печатный узел» и «печатная плата». Стандартные же EDA¬системы
оперируют одним документом (файл платы), который, по сути, объединяет в себе печатную плату и
печатный узел. Это удобно при разработке топологии, но не отражает реальной картины, создает
проблемы при синхронизации структуры печатного узла с PDM¬системами или при его передаче в
механические САПР. Также зачастую нам требуется изменить топологию печатной платы (без изменения
положения компонентов), то есть создать ее новую ревизию, не затрагивая ревизию печатного узла, но
при старом подходе разделить версии этих объектов невозможно. В нашей же концепции мы не стали
«ломать» привычный способ проектирования печатной платы, но позаботились о разделении внутри
проекта данных реальных объектов как при заполнении их атрибутов, так и при генерации выходных
файлов или синхронизации с PDM. Такое решение дало возможность поддерживать свою версионность
каждым из объектов.
Редакторы схем (рис. 5) и плат (рис. 6) в Макс.EDA реализованы в
привычном для пользователей интерфейсе, позволяющем в минимальные сроки освоить новый продукт и
начать эффективно его использовать.
Макс.EDA подойдет как для небольших предприятий — для них будет предоставлена возможность локального развертывания хранилища и библиотек, так и для крупных предприятий электротехнической, приборостроительной, аэрокосмической отраслей, с организацией сетевого хранилища на сервере. Здесь окажутся востребованными возможности доступа к любому из проектов, единой библиотеке, а также инструменты совместной работы.
В настоящее время проходит тестирование MVP¬версии продукта на нескольких целевых отечественных предприятиях, собираются результаты обратной связи и пожелания пользователей. В то же время функциональность продукта расширяется и пополняется, улучшается стабильность работы, и в I квартале 2025 года ожидается выход «боевой» версии Макс.EDA с базовым набором функций для промышленного применения.
4 сентября 2024 года
4 сентября в Омске состоялась практическая ИТ-конференция и выставка для представителей промышленных предприятий Сибирского федерального округа «Отечественный софт: путь к технологическому лидерству». Организатором мероприятия выступила Ассоциация разработчиков программных продуктов «Отечественный софт» при поддержке Правительства Омской области. ИТ-конференция стала главным деловым событием фестиваля цифровых технологий «ОмФест 2024».
На площадке конференции встретились порядка 300 представителей промышленных предприятий Омской
области и российских компаний-разработчиков программного обеспечения.
Омская область стала площадкой конференции не случайно. По итогам 2023 года регион занял
лидирующие позиции в Сибирском федеральном округе по темпам развития промышленности. В Омской
области насчитывается более 3 000 предприятий машиностроительного, нефтеперерабатывающего,
химического и агропромышленного сектора. Для каждого производства сегодня остро стоит вопрос
технологической независимости и перехода с зарубежных ИТ-решений на российские. Согласно указу
Президента, с 1 января 2025 года критически важным предприятиям будет запрещено продолжать
использовать иностранное ПО. О том, как внедрить отечественный софт, как подобрать совместимое
ПО и «железо», как выстроить экосистемы решений внутри производственных циклов предприятий,
промышленники и разработчики поговорили на ИТ-конференции в Омске.
Работу конференции открыли Губернатор Омской области Виталий Хоценко,
председатель правления Ассоциации разработчиков программных продуктов «Отечественный софт»,
президент группы компаний InfoWatch Наталья Касперская, заместитель Министра
цифрового развития, связи и массовых коммуникаций РФ Андрей Заренин,
заместитель председателя Правительства, министр цифрового развития и связи Омской области
Денис Цуканов, и другие эксперты.
В своем приветствии губернатор Виталий Хоценко подчеркнул, что Президентом Владимиром Путиным
в новых национальных целях обеспечение технологического суверенитета ставится одной из
приоритетных задач. В ключевых секторах экономики к 2030 году не менее 80% компаний должны
перейти на использование российского программного обеспечения. «Ассоциация привезла на
конференцию в Омск по сути все самые крупные компании по разработке ПО. И мы организовали
диалоговую площадку для лучших компаний по производству софта и наших промышленных и
сельскохозяйственных предприятий, чтобы они ознакомились с лучшими решениями, какие есть в
нашей стране, обменялись контактами и наладили взаимодействие с дальнейшим переходом на
отечественные продукты. Как органы власти — региональные и муниципальные — мы очень
внимательно смотрим на все решения, которые сегодня представлены на нашем рынке. Уверен, эта
конференция даст толчок более активному переводу на отечественный софт», — отметил
Губернатор Виталий Хоценко.
Глава Ассоциации «Отечественный софт» Наталья Касперская добавила, что работа над софтом идёт
уже довольно давно, и задача конференции не столько познакомить предприятия с цифровыми
решениями, сколько помочь их внедрить. «Одно дело, когда разработчики ПО находятся далеко,
и предприятия сами пытаются что-то внедрять. И совсем другое дело, когда приезжают
специалисты, и им можно задать любые интересующие вопросы. Мне кажется важным установить
такой прямой контакт. Омская область в этом отношении очень гибкая, приятно, что регион идёт
нам навстречу. Вторая, уже внутренняя, задача конференции - привлечь в Ассоциацию омские
компании, чтобы они видели более широкие горизонты в России, включая возможности выхода за
рубеж», — сказала Наталья Касперская.
В ходе панельной дискуссии «Отечественный софт в промышленности России» отраслевые эксперты
обсудили приоритеты цифровизации промышленности и ситуацию с переходом предприятий на
отечественное ПО. Заместитель министра цифрового развития, связи и массовых коммуникаций РФ
Андрей Заренин отметил, что сейчас в Реестр программно-аппаратных комплексов (ПАК) Минцифры
включено порядка 300 решений, разработчики ПАКов пользуются льготами. «Призываю компании
активно включаться в Реестр Минцифры и получать льготы по ПАК, такие же, как и для
программного обеспечения. И, естественно, потом инвестировать в наше производство», —
подчеркнул спикер.
«Омская область — регион, который славится своей развитой промышленностью и
агропромышленным комплексом, — заявил заместитель Председателя Правительства, министр
цифрового развития и связи Омской области Денис Цуканов. — В настоящее время, когда
зарубежные компании-производители ушли с рынка, перед нами стоит задача как можно скорее
перейти на использование отечественных ИТ-решений. Необходимо не только заменить иностранные
решения в органах исполнительной власти, но и внедрить российское ПО на всех крупных
предприятиях. Это позволит нашим компаниям развиваться и не отставать от мирового
уровня», — отметил Денис Цуканов.
В свою очередь, заместитель генерального директора АО «МЦСТ» Константин Трушкин рассказал, что
первая попытка осуществить фундаментальное импортозамещение на отечественном «железе» родилась
именно в Омске. «Здесь появилась первая в мире система хранения данных на процессорах
«Эльбрус». Будет целесообразно сегодня создать в Омске центр апробации отечественных решений
для КИИ на российском «железе», — предложил Константин Трушкин.
В рамках конференции председатель правления АРПП «Отечественный софт» Наталья Касперская и
Губернатор Омской области Виталий Хоценко подписали соглашение о сотрудничестве. Оно станет
основой для развития и укрепления взаимодействия в области создания и продвижения цифровых
технологий, а также внедрения надежных комплексов информационных систем в приоритетных
отраслях ИТ-индустрии и промышленности Омской области. Стороны договорились обмениваться
научно-технической информацией, содействовать подготовке специалистов по работе с российским
ПО, а также совместно реализовывать образовательные проекты в сфере ИТ на территории региона.
Также АРПП «Отечественный софт» заключила соглашения о сотрудничестве с Ассоциацией
«ИТ-кластер Сибири» и Омским государственным техническим университетом. Цель сотрудничества –
развитие и совместное продвижение отечественных разработок, и внедрение их в
научно-образовательные и технологические процессы.
Вместе с тем, на площадке конференции была развернута экспозиция российских программных
продуктов для промышленности. Среди них – решения для проектирования и автоматизации
производства, кибербезопасности и защиты от атак, электронного документооборота, хранения
данных и т.д. Свои разработки на выставке представили члены Ассоциации «Отечественный софт» –
компании 1C, АВ Софт, АКТИВ, Аладдин Р.Д., АСКОН, Атомик Софт, БФТ, ГК «ЭСТИ», Группа Астра,
ИнтерТраст, «Инфинити трейд», «Киберпротект», СКБ Контур, Консорциум Интегра-С, «Лаборатория
Касперского», МойОфис, Нанософт, НТЦ ИТ РОСА, Омегасофтвер, РЕД СОФТ, ТЕСИС, Цифровая
мануфактура, Axiom JDK, EvaTeam, Gelarm, Ideco, Postgres Professional, RuDesktop и
Visiology.
В ходе закрытой части деловой программы прошел круглый стол «Импортозамещение ИТ: взгляд со
стороны промышленников» и ряд практических сессий, на которых промышленники и разработчики
обсудили практики перехода предприятий на отечественное ПО и возможности российского софта для
промышленности.
5 мая 2024 года
Источник: журнал «САПР и Графика»
Роман Шматков,
руководитель продукта,
АО «Цифровая мануфактура»
Исходя из требований к скорости и качеству проектирования и строительства изделий
морской техники, задача, решаемая проектантом, должна сводиться к формированию цифрового двойника
судна и передаче полного набора инженерных данных в производство.
Традиционно при разработке проектов судов конструкторские бюро опирались строго на свой опыт и
свои
цели. В условиях закрытости разработанное собственными силами программное обеспечение решало
исключительно задачи конструкторских подразделений конкретного проектанта, а производственные
задачи
были как бы вынесены за скобки.
Неизбежно в российском судостроении сложилась ситуация, когда отсутствуют единые методики
проектирования надводных или подводных судов, направленные на создание данных, а не документов.
Ведь
документ — это всего лишь способ представления данных. Технологические изменения могут происходить
настолько быстро, что их просто невозможно учесть в строго регламентированных документах.
В таких условиях сегодня о повышении уровня цифровизации отрасли можно говорить лишь с большой
натяжкой.
В САПР «Галс» мы (АО «Цифровая мануфактура») во главу угла поставили создание
полного объема инженерных данных, применяемых при постройке судна. При этом в системе сводится к
минимуму необходимость работы с документами в их изначальном виде. При таком подходе вся
генерируемая из системы документация — всего лишь «отражение» проектных данных в привычном для
отрасли виде.
Фокусируясь на работе с данными, мы также стремимся сделать систему максимально гибкой и учесть
«лучшие практики» работы проектировщиков без ущерба для скорости работы и объема проектных данных.
Разработку САПР «Галс» мы начали с самого фундаментального — базы компонентов.
База компонентов — хранилище НСИ, основной задачей которого является аккумуляция данных по
различному оборудованию, изделиям и материалам (в терминологии системы — компонентам), применяемым
в
проекте. Изменение значений свойств компонента (например, массы оборудования) в базе компонентов
автоматически изменяет эти значения во всех объектах проекта (проектов), подключенных к этой базе
компонентов. В условиях реального судна это означает, что изменение свойства одного компонента
обновит соответствующие данные в сотнях и тысячах объектов проекта. В результате обеспечивается
неразрывная и непротиворечивая связь данных НСИ с данными проекта.
В системе реализованы основные категории компонентов, которые конструктор применяет при
проектировании электрической сети проекта: бесчертежное изделие, изделие, кабель, крепежное
изделие,
материал, оборудование, узел крепления, узел заземления. Атрибутивный состав каждого компонента
создан исходя из необходимости обеспечения электромонтажного производства наиболее полной
информацией по каждому компоненту — вплоть до типа применяемого на проекте оборудования или
уплотнительного устройства (рис. 1).
Для обеспечения более гибкой работы с компонентной базой мы предоставили
возможность создания неограниченного количества типов компонентов и копирования компонентов из
одной
базы в другую.
Аналогично в САПР «Галс» реализовано хранение данных в базе проекта: создано единое хранилище
судовых помещений, электрических схем, данных по креплению и маркировке оборудования, а также
других
данных об изделии морской техники (рис. 2).
Задача пользователя — дополнять проектные данные, создавая новые объекты и
устанавливая связи между ними.
В первых версиях нашей системы всё взаимодействие с проектом сводилось лишь к работе с таблицами в
том или ином виде. Однако начиная с версии САПР «Галс» 2.21.0 мы постепенно вводим инструменты
интерактивного управления инженерными данными (рис. 3).
Графическое изображение ассоциативно связано с объектами в проекте и служит
удобным
инструментом управления данными этих объектов. В процессе создания и перемещения узлов, создания
линий взаимосвязи и выполнения ряда других действий в рабочей области пользователь фактически
работает с проектными данными.
Это лишь первый шаг к еще более быстрому и удобному способу работы с проектом. В ближайшей
перспективе — работа со всеми данными электрических схем, возникающих на уровне Э5 и Э6.
Как было сказано ранее, документы в системе генерируются автоматически на основании
соответствующих
данных проекта и могут быть экспортированы в форматах .pdf и .dxf (рис. 4).
Одной из проблем, возникших в процессе создания генератора документов, была необходимость настройки внешнего вида документа: несмотря на наличие нормативной документации, конструкторские бюро привносят свои изменения во внешний вид документов. Эта проблема была решена за счет введения соответствующих настроек проекта (рис. 5).
Работа с проектами серийной постройки в САПР «Галс» реализована за счет внедрения
соответствующего свойства у объектов системы — заводского номера.
Конструктор может
находиться
в одном проекте и работать сразу со всеми судами проекта. Если ему необходимо изменить координаты
прибора на строящемся судне, при этом сохранив уже имеющиеся координаты на сданном судне, — он
просто ограничивает действие объекта заводским номером сданного судна и создает новый объект для
строящегося.
Транспортный массив для электромонтажного предприятия (например, АО «СПО «Арктика»), как и
разрабатываемые в системе документы, генерируется из данных проекта, что обеспечивает целостность
и
непротиворечивость данных.
За короткий срок САПР «Галс» прошел путь от первых инструментов-утилит до
полноценной САПР, выполняющей задачи автоматизации выпуска документации и формирования данных для
электромонтажной организации на реальном проекте.
Безусловно перед нами, как разработчиками системы, все еще стоит множество задач, направленных на
повышение производительности труда инженера-конструктора, проектирующего судовые электрические
сети.
Однако уже сейчас система позволяет сократить временные затраты на проектирование за счет
применения
современных подходов к созданию более совершенных инструментов для работы инженерного состава, а
также сократить количество ошибок при проектировании и подготовке электромонтажного производства,
вызванных отсутствием централизованного управления данными.
В настоящий момент САПР «Галс» установлен в АО «СПО «Арктика» и АО «Северное ПКБ». На постоянной
основе производится сбор требований к системе, направленных на повышение скорости выполнения
проектных работ; повышение уровня информационного взаимодействия проектанта и электромонтажного
предприятия; возможность применения данных, созданных в САПР «Галс», в технологиях дополненной
реальности при выполнении работ по строительству и ремонту изделий морской техники.
11 января 2024 года
АО «Цифровая мануфактура» и ООО «Базальт СПО» успешно завершили тестирование совместимости отечественных решений: САПР «МАКС» и операционной системы (ОС) Альт Рабочая станция 10.
По результатам тестовых работ САПР «МАКС» получил сертификат, подтверждающий
корректность совместного функционирования.
САПР «Макс» – российский CAD-продукт, работающий без средств эмуляции и виртуализации.
Отечественное программное решение ориентировано на потребности предприятий промышленной
отрасли.
Среди них – компании, работающие в сферах машиностроения, приборостроения и других передовых
областях промышленности.
«Альт Рабочая станция» — универсальная ОС для компьютеров и ноутбуков. Включена в Единый
реестр
российских программ для электронных вычислительных машин и баз данных. ОС «Альт Рабочая
станция», содержит расширенный набор программ и драйверы современных устройств, использует
графическую оболочку MATE.